9.1.1. Projektsuche

Versionsgeschichte
Version 3.33.000 30.09.2014 MZ
erweitert (DB3149)

Zur Suche von Projekten stehen zwei Arbeitsblätter zur Verfügung:

  1. Unter Allgemein | Infodesk | Alle Projekte werden Ihnen alle Projekte aufgelistet die im Bereich Filter eingestellten Status entsprechen. Damit ermöglicht dieses Arbeitsblatt die Projektsuche nach Projektstatus:

    Abbildung 9.2. Alle Projekte


    In der Projektauflistung können Sie für markierte Projekte den Status festlegen bzw. ändern. Folgende Zustände können vergeben bzw. im Bereich Filter als Status verwendet werden: Alle Projekte, Offene Projekte, Bestätigte Projekte, Vorbehaltene Projekte, Geparkte Projekte, Projekte in Bearbeitung, Halbfertige Projekte und Abgeschlossene Projekte.

    Die Funktion Bearbeiten öffnet die markierte Projektakte.

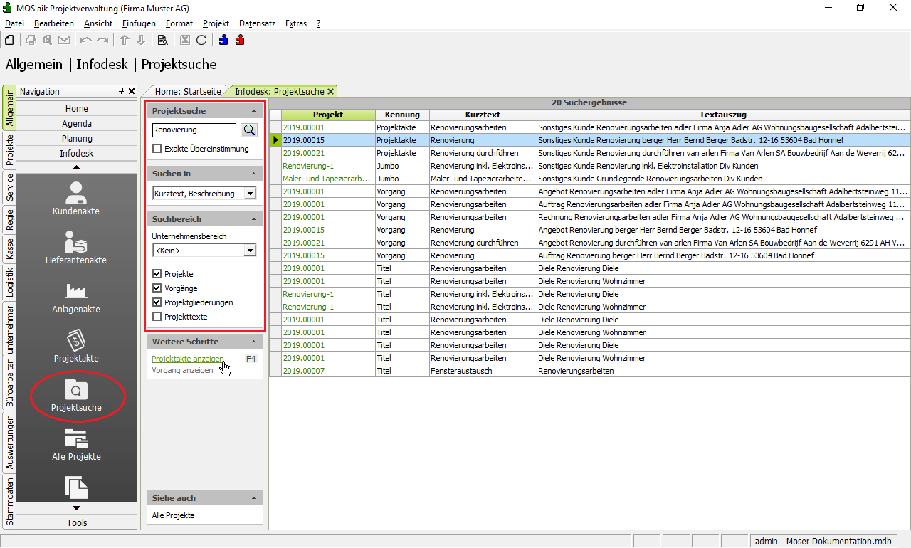
  2. Unter Allgemein | Infodesk | Projektsuche kann in Projekten und Vorgängen nach einem Begriff gesucht werden. Damit ist die Projektsuche nach Inhalten möglich:

    Nach Eingabe eines Suchbegriffs im Bereich Projektsuche und abhängig von den Einstellungen im Suchbereich und Suchen in, werden Projekte, Projektvorgänge und Projektgliederungen durchsucht.

    Abbildung 9.3.
    Projektsuche


    Nach der Projektsuche zeigt die Spalte Kennung den Typ der Suchergebnisse (z.B. Projektakte, Artikel, ...).

    Aus der Projektsuche heraus kann direkt eine Projektakte oder ein Vorgang geöffnet werden. Stellen Sie dazu auf eine Zeile ein und wählen Projektakte anzeigen oder Vorgang anzeigen.