Kapitel 3. UGL Import (Kunden)

Versionsgeschichte
Version 3.34.002 17.6.2016 MZ
neu (DB3508)

MOS'aik unterstützt den UGL Import kundenseitiger Angebote mit der speziellen Belegart MO ("Mobile Offer"). Ein mit entsprechenden externen Programmen erstellter Angebotsvorgang kann auf dieses Weise mit MOS'aik weiterverarbeitet werden.

UGL Angebot importieren
Um eine UGL Datei mit der Belegart MO in ein Angebot zu importieren, verfahren Sie wie folgt:[77]
  1. Erstellen Sie einen neuen Angebotsvorgang für Ihren Kunden:

    Abbildung 3.1. UGL Import in einen Angebotsvorgang


  2. Rufen Sie im Bereich Einfügen die Funktion Weitere ≫ UGL Angebot importieren ... auf.

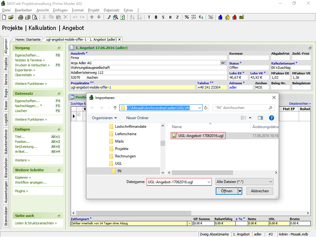
  3. Kopieren Sie Ihre UGL Angebotsdatei z.B. direkt über den geöffneten Dateiauswahldialog in das UGL Importverzeichnis der Kundenakte (hier: "C:\Mosaik\Archivordner\adler\UGL\IN"), indem Sie diese per "Drag & Drop" oder "Copy & Paste" in das Fenster legen.

    Alternativ wählen Sie hier einen abweichenden Speicherort der Datei aus.

    Beachten Sie, dass die Datei nach erfolgreichem Import aus diesem Verzeichnis automatisch wieder entfernt wird und stellen Sie sicher, dass Sie die Datei kopieren und nicht versehentlich verschieben!

    Abbildung 3.2. UGL Dateiauswahldialog

  4. Wählen Sie die UGL Datei aus und bestätigen Sie den Import mit Öffnen.

  5. Der Kopf der UGL-Datei wird in einem Vorschaufenster angezeigt:

    Abbildung 3.3. UGL Dateivorschau


    Sie haben die Möglichkeit den Import abzubrechen (in diesem Fall wird die UGL-Datei nicht gelöscht) oder diesen mit Importieren zu starten.

  6. Der erfolgreiche Import wird mit einer Meldung abgeschlossen:

    Abbildung 3.4. Abschlussmeldung


    Der Auftragstext aus der UGL-Datei sowie alle Angebotspositionen werden damit in den aktiven Vorgang übernommen.

Die UGL Positionen werden durch den Import als Artikelgliederungen im Vorgang abgelegt. Die Felder Zeitvorgabe, Lohnerlöspreis und Verkaufsrabatt werden zusätzlich gefüllt, sodass der Verkaufspreis des jeweiligen MOS'aik Artikels dem Preis in der UGL-Datei entspricht. Der Preis setzt sich grundsätzlich aus einem Lohn- und Materialanteil zusammen.

Die importierte Datei wird anschließend gelöscht.



[77] Bei abweichender Satzart erfolgt eine Rückfrage und es können ggf. auch andere UGL-Daten eingelesen werden. Die Satzart MO ist jedoch nicht im UGL-Standard beschrieben und kann ggf. abweichende Eigenschaften enthalten. Prüfen Sie aus diesem Grund die eingelesenen Daten.