3.3. Bearbeiten der Stückliste
In der Stückliste einiger Leistungen befinden sich alternative Artikel wie z.B. die Farben weiß und getönt.

Bei alternativen Artikeln haben Sie u. a. folgende Möglichkeiten:
-
Fügen Sie die Leistung in einen Kundenvorgang ein und ändern die Stückliste, in dem Sie einen der alternativen Artikel (weiß oder getönt) aus dem Set des Vorgangs entfernen:
Abbildung 3.4.
-
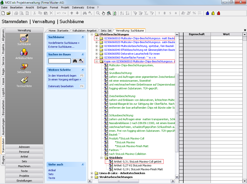
Duplizieren Sie das betreffende Set und entfernen in dem ursprünglichen Set sowie in dem Duplikat jeweils eine andere, alternative Artikelnummer in der Stückliste. Speichern Sie das zusätzliche Set unter einem anderen Kurznamen ab.
Abbildung 3.5.
In der Stückliste des Duplikates wurde der Artikel mit der weißen Farbe entfernt. Das Set enthält nur noch den getönten Artikel.