5.7.12. Vorfiltern in den Vorgangsansichten
Versionsgeschichte | ||
---|---|---|
11.4.2019 | MZ | |
überarbeitet | ||
Version 3.32.0.- | 12.4.2013 | MZ |
aktualisiert (DB2596) |
Zur vereinfachten Dateneingabe können Sie in den Feldern
Nummer
, Kurztext
und
Matchcode
der Vorgangsansichten "Vortippen" (vgl. Abschnitt 5.7.4, „Suchen durch "Vortippen"“).
Das führt dazu, dass die Auswahl beim Aufruf des Nachschlagedialogs
F5 bereits mit dem entsprechenden Muster vorgefiltert
angezeigt wird und Sie lediglich noch aus der verbleibenden reduzierten Auswahl
wählen müssen.
Wenn in der Spalte Kennung
der Wert Artikel, Set, Maschine oder Text eingestellt wird, erfolgt die Suche in den entsprechenden
Stammdaten. Wenn keine Kennung erfasst wurde, erfolgt die Suche in den
Artikel-Stammdaten.
Beispiel:
-
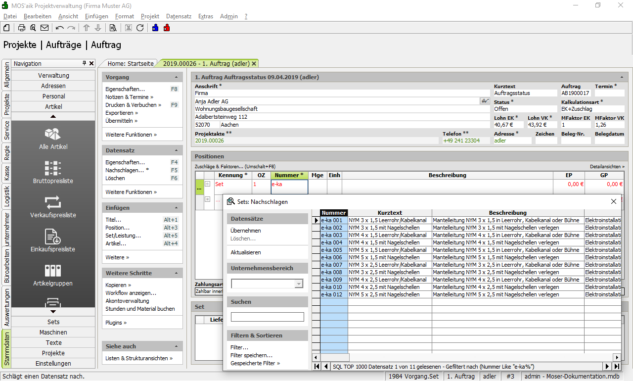
Öffnen Sie einen neuen Vorgang und geben Sie in der Spalte
Kennung
den Wert Set (Leistung) ein. -
Klicken Sie in die Spalte
Nummer
und tippen Sie die Zeichen e-30 vor. -
Betätigen Sie die Nachschlagefunktion über Nachschlagen... oder F5.
-
Der Nachschlagedialog wird geöffnet und zeigt anstelle aller verfügbaren Leistungen lediglich noch die verfügbaren Leistungen zum Verlegen diverser Kabelarten (NYM) an:
Beim "Vortippen" in den Feldern Nummer
,
Kurztext
und Matchcode
können die
Platzhalter * (beliebig viele beliebige Zeichen) und
? (genau ein beliebiges Zeichen) wie folgt verwendet
werden:
Eingabemuster |
Ergebnis |
Beispiel |
---|---|---|
|
Auswahl aller Datensätze deren Wert mit dem Muster beginnt und beliebig fortgesetzt wird. |
![]() |
|
Auswahl aller Datensätze deren Wert beliebig beginnt und mit einem dreistelligen Muster 0?1 endet. Dabei kann die zweite Ziffer dieses Musters wiederum beliebig sein. |
![]() |
|
Auswahl aller Datensätze deren Wert mit dem Muster e- beginnt und mit 1 endet. |
![]() |
|
Auswahl aller Datensätze deren Wert mit beliebigen Zeichen beginnt und endet und in der Mitte die Zeichen -ka enthält. |
![]() |