5.7.10. Farbfilter
Versionsgeschichte | ||
---|---|---|
Version 3.33.000 | 24.09.2014 | MZ |
erweitert (DB3100) |
Farbfilter ermöglichen Ihnen, ausgewählte Inhalte von Tabellenansichten individuell hervorzuheben. Dazu können Inhalte mit einer gewählten Text- oder Hintergrundfarbe sowie einer beliebigen Schriftart dargestellt werden.

Standardmäßig sind Farbfilter zur Kennzeichnung diverser Eigenschaften von Datensätzen bereits voreingestellt. So werden beispielsweise ausgeblendete Adressen grau und Adressen mit Kreditsperre rot gekennzeichnet.
Farbfilter sind unabhängig von den Such- und Filterergebnissen (siehe Abschnitt 5.7, „Such- und Filterfunktionen“) und es ist möglich mehrere Farbfilter zur Anzeige einer Tabelle einzusetzen.
Mit dem Restaurieren eines Arbeitsblattes gehen selbstdefinierte Farbfilter verloren und sollten aus diesem Grund sparsam eingesetzt und anschließend dokumentiert werden, um nach dem ggf. (z.B. im Rahmen eines Updates) erforderlichen Restaurieren neu eingestellt werden zu können!
Nr. |
Element |
Dialog |
---|---|---|
1 |
Datenfilter erstellen Für die schnelle Erstellung eines Farbfilters wird zunächst ein Filter (z.B. gemäß Abschnitt Abschnitt 5.7.5, „Filtern nach Auswahl“) vorbereitet. Dazu wird z.B. das Beispielarbeitsblatt Alle
Adressen auf Adressen vom
|
Abbildung 5.73. Tabellenarbeitsblatt mit Filter
![]()
|
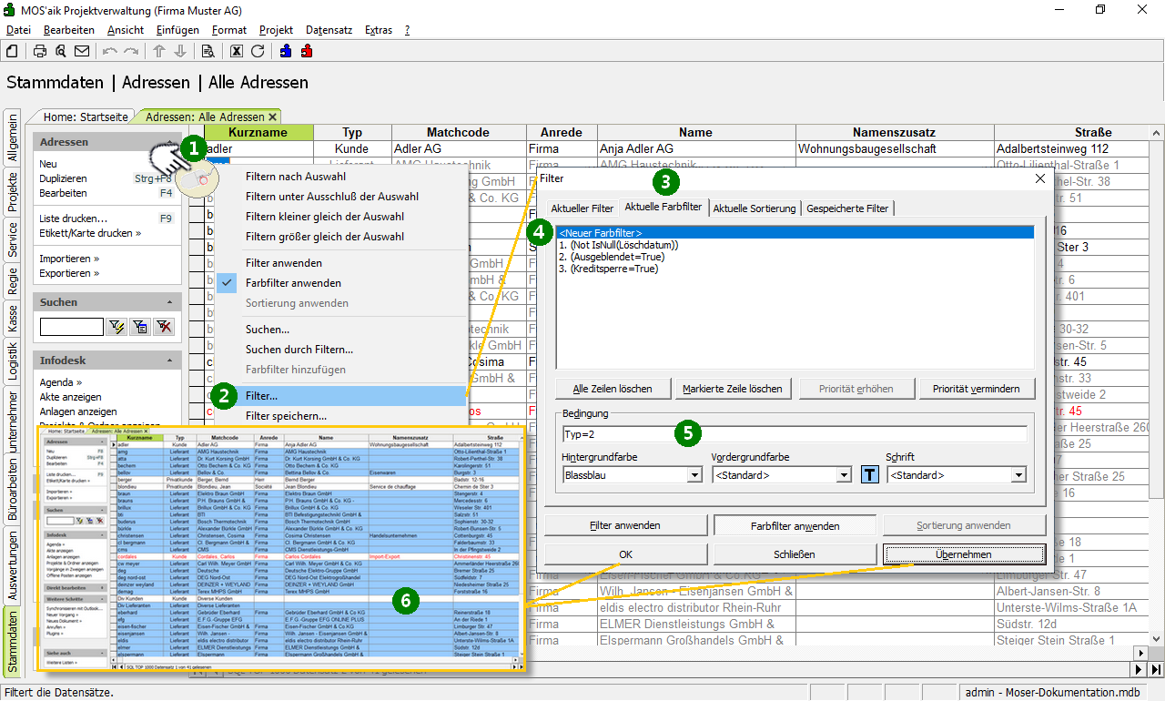
2 |
Farbfilter hinzufügen Fügen Sie jetzt mit einem Rechtsklick über das Kontextmenü einen Farbfilter hinzu.Als Ergebnis wird automatisch ein Farbfilter für den aktuell gewählten Filter erstellt und diesem zur Anzeige der Datensätze eine willkürliche Farbe (hier grün) zugeordnet. Die Filtereinstellungen können anschließend, wie nachfolgend beschrieben, individuell angepasst werden. |
Abbildung 5.74. Gefilterte Tabelle mit Farbfilter
![]()
|
Nr. |
Element |
Dialog |
---|---|---|
2 |
Farbfilter erstellen
|
Abbildung 5.75. Farbfilter erstellen
![]()
|
Auf der Registerkarte Aktuelle Farbfilter können Sie mit den Schaltflächen oder Farbfilter für alle oder einzelne Bedingungen löschen.