4.7.3. Erstellen von Mahnungen

Für die Buchung von Zahlungen ist das Modul OP & Mahnwesen bzw. Systemmodul Finanzbuchhaltung erforderlich!

In diesem Abschnitt erfahren Sie, wie Sie fällige offene Posten ermitteln und fällige Mahnungen erstellen.

Ablaufbeschreibung[15]: Mahnung erstellen
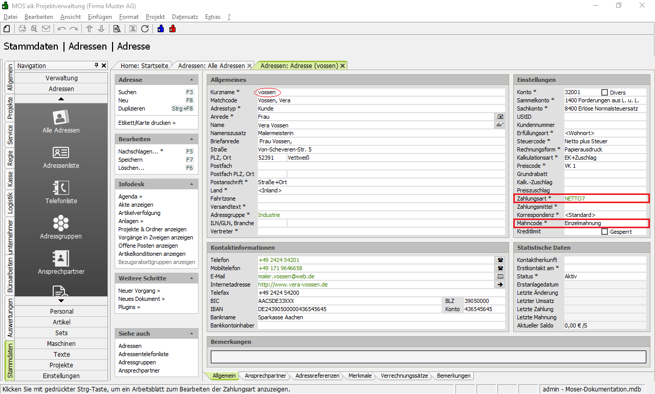
  1. In den Adress-Stammdaten von Vera Vossen ('vossen') wurde die Zahlungsart NETTO7 und ein Mahncode Einzelmahnung hinterlegt.

  2. In den Stammdaten ist weiterhin für die Zahlungsart NETTO7 folgendes hinterlegt:

    • Ein Zahlungsziel von 7 Wochentagen (Mo-So).

    • Das Feld Mahntage 1 legt hier fest, dass 14 Tage nach Fälligkeit (d.h. Belegdatum der Rechnung + Zahlungsziel) die erste Mahnung fällig wird. Entsprechend legen die Felder Mahntage 2 und Mahntage 3-7 die Fälligkeit weiterer Mahnungen fest.

    • Das Feld Karenztage besagt, dass ein Zahlungseingang innerhalb von 7 Tagen nach Druck einer Mahnung erwartet wird und anschließend erneut in der Liste der fälligen Offenen Posten angezeigt wird.

    Die Anzahl der möglichen Mahnungen kann in den Firmenstammdaten der MOS'aik-Finanzverwaltung im Feld Mahnstufen bestimmt werden.

  3. Nach Ausführung der Arbeiten für den Kunden vossen wird eine Rechnung erstellt, gedruckt und zugestellt.

    • Belegdatum ist der 7. Mai 2019

  4. In der MOS'aik-Finanzverwaltung sehen Sie jetzt in den Zahlungseigenschaften des aus der Rechnung gebildeten Offenen Posten (OP), dass mit einem Zahlungseingang bis zum Zieldatum 14.5.2019 (d.h. Belegdatum der Rechnung 7.5.2019 + Zahlungsfrist 7 Tage) gerechnet wird.

    Anschließend wird weitere 14 Mahntage bis zur Fälligkeit einer Mahnung und der Anzeige des OP in der Liste der Fälligen Offenen Posten gewartet.

  5. Falls kein Zahlungseingang erfolgt, wird der Offene Posten ab dem 14.5.2019 in der Liste der Fälligen Offenen Posten aufgeführt.

    Wenn Sie den OP mit der Funktion OP bearbeiten F4 öffnen, finden Sie hier das Datum der ersten Mahnung (Mahnung am 28.5.2019).

    Mit jedem Druck einer Mahnung wird die Mahnstufe erhöht.

  6. Erfolgt auch bis zum 28.5.2019 (=Zieldatum+Mahntage 1) kein Zahlungseingang, so erscheint der OP in der Mahnvorschlagsliste.

    Hier können Sie nun mithilfe der Funktion Drucken ... F9 die 1. Mahnung drucken und dem Kunden zustellen.

  7. Erfolgt auf diese Mahnung hin bis zum 5.6.2019 (=Zieldatum+Mahntage 1+Karenztage) erneut keine Zahlung, erscheint der OP ab diesem Termin erneut in Liste der Fälligen Offenen Posten.

    Falls in der verwendeten Zahlungsart Verzugszinsen oder Mahngebühren festgelegt wurden, werden diese Forderungen ggf. abhängig von der Mahnstufe ebenfalls im Druck ausgegeben.

    Nach Ablauf weiterer im Feld Mahntage 2 der gewählten Zahlungsart (hier: NETTO7) festgelegten Tage wird der OP dann erneut in der Mahnvorschlagsliste aufgeführt und steht für die 2. Mahnung bereit ...

  8. Mit jedem Druck einer Mahnung wird die Mahnstufe erhöht. Nach Ablauf der Karenztage erscheint der OP in der Fälligkeitsliste und nach Ablauf der Mahntage erneut in der Mahnvorschlagsliste.

    Wird die in den Mandantenstammdaten festgelegte maximale Anzahl der Mahnstufen erreicht, werden weitere Mahndrucke mit der Meldung "Mahnwesen: Der Offene Posten (...) konnte nicht verbucht werden." abgelehnt.

  9. Rufen Sie die Funktion Mahnstatus ... auf, um den OP als "uneinbringlich" zu markieren. Dazu stehen verschiedene Möglichkeiten zur Auswahl, die Ihnen helfen den Status des OP auch weiterhin zu verfolgen.

  10. Der OP wird damit nicht mehr in der Mahnvorschlagsliste, sondern in der Liste der Uneinbringlichen Forderungen aufgeführt.

Weitere Informationen zum Mahnwesen finden Sie im Dokument Handbuch Finanzverwaltung - Mahnwesen.