Kapitel 3. Buchung genehmigter Arbeitszeiten
Versionsgeschichte | ||
---|---|---|
Version 4.42.400 | 06.12.2022 | MZ |
neu (TFS-40248) | ||
Version 4.42.300 | 11.10.2022 | MZ |
neu (TFS-39303) |
Genehmigte Zeiterfassungen werden in der
MOS'aik-Projektverwaltung im Arbeitsblatt Büroarbeiten
| Arbeitszeiten | Zeiten verbuchen aufgeführt:

-
Verbuchen...
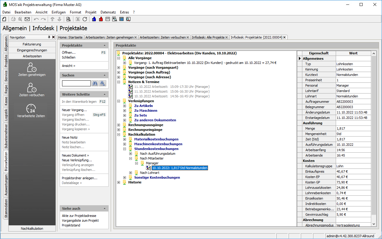
Durch den Aufruf der Funktion für einen oder mehrere markierte Datensätze werden diese für die verbucht und ggf. als Stundenbuchungen in die Projektnachkalkulation eines zugeordneten Projekts oder Auftrags übernommen. Die Buchung kann beispielsweise über den Bereich Siehe auch > Wochenzettel oder über die entsprechende Projektakte eingesehen werden:
Abbildung 3.2. Projektakte / NachkalkulationArbeitszeiten ohne VorgangsbezugFalls Arbeitszeiten kein Vorgang zugeordnet wurde (siehe Richtlinie Arbeitszeiten ohne Vorgangsbezug erlauben), werden keine Projektkosten gebucht!
Mit einem Strg+Klick auf die Buchungszeile gelangen Sie aus der Projektakte ebenfalls direkt in den entsprechenden Wochenzettel:
Abbildung 3.3. Wochenzettel / Stundenbuchung-
Nach dem Verbuchen der Arbeitszeiten sind diese im Wochenzettel gesperrt!
Die Einträge im Wochenzettel werden in diesem Fall mit einem hellgrauen Farbfilter angezeigt.
-
-
Genehmigung widerrufen...
Durch den Aufruf der Funktion für einen oder mehrere markierte Datensätze werden diese widerrufen und können erneut im Arbeitsblatt
Zeiten genehmigenbearbeitet werden.