Kapitel 3. MOS'aik XRechnung für einen Vorgang erstellen

Versionsgeschichte
Version 4.42.000 9.11.2020 MZ
neu (TFS-31037,TFS-30985,TFS-31836,TFS-31845,TFS-30983,TFS-30986,TFS-30987,TFS-31689,TFS-31735,TFS-31744,TFS-31038,TFS-32295)

MOS'aik unterstützt die Erstellung der XRechnung für die Vorgangsarten Rechnung, Gutschrift, Pauschalgutschrift, Akontoanforderung und Schlussrechnung.

Um eine XRechnung für einen Kunden zu erstellen, gehen Sie wie folgt vor:

  1. Starten Sie die MOS'aik-Projektverwaltung .

  2. Öffnen Sie das Arbeitsblatt Stammdaten | Adressen | Alle Adressen.

    1. Wählen Sie die gewünschte Kundenadresse aus und rufen Sie die Funktion Bearbeiten F4 auf.

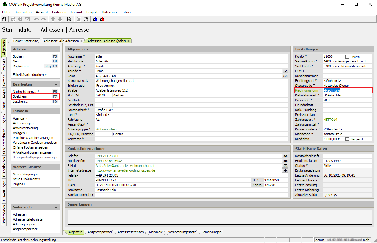
    2. Im Arbeitsblatt Stammdaten | Adressen | Adresse des Kunden stellen Sie das Feld Rechnungsform auf den Wert XRechnung ein und speichern die Änderung mit Speichern F7 ab:

      Abbildung 3.1. Adresse und Rechnungsform

      Die Einstellungen können sowohl für die Vorgangsadresse, als auch für die Rechnungsadresse vorgenommen werden, falls diese abweichend im Rechnungsvorgang (siehe unten) angegeben wird. Lediglich der Ansprechpartner zur Adresse kann nur für die Vorgangsadresse festgelegt werden.

    3. Nur bei Einsatz der XRechnung mit UBL-Syntax:

      Wechseln Sie im Arbeitsblatt Adresse des Kunden auf die Registerkarte Merkmale, fügen Sie das Merkmal XRechnung Syntax ein, weisen diesem mit F5 den Wert UBL (bzw. CII) zu und speichern die Änderung mit Speichern F7 ab:

      Weil die UBL Syntax eine bessere Unterstützung der Baurechnungstypen bieten soll, empfehlen wir als die Syntax auf den Wert UBL einzustellen. Die Funktionsweise der beiden Syntaxen unterscheidet sich nicht!

      Abbildung 3.2. Adressmerkmale (UBL/CII)

      Die Einstellungen können sowohl für die Vorgangsadresse, als auch für die Rechnungsadresse vorgenommen werden, falls diese abweichend im Rechnungsvorgang (siehe unten) angegeben wird. Lediglich der Ansprechpartner zur Adresse kann nur für die Vorgangsadresse festgelegt werden.

  3. Öffnen oder erstellen Sie nun einen Vorgang der Vorgangsart Rechnung, Gutschrift, Pauschalgutschrift, Akontoanforderung, Anzahlungsrechnung oder Schlussrechnung zu der zuvor eingerichteten Kundenadresse (siehe oben).

    1. Öffnen Sie die Vorgangseigenschaften mit der Funktion Eigenschaften ... F8:

      Abbildung 3.3. Externe Vergabenummer

    2. Geben Sie auf der Registerkarte Vorgang im Feld Externe Vergabenummer die von Ihrem Auftraggeber vergebene "Leitweg-ID" ein. Diese Nummer erhalten Sie von Ihrem Auftraggeber und übergeben diese mit der XRechnung an den Auftraggeber zurück. Die Kennung dient der korrekten Zuordnung und Weiterverarbeitung Ihrer Rechnung beim Auftraggeber. Die Angabe ist verpflichtend und die Erstellung der XRechnung wird bei fehlender Angabe abgelehnt.

    3. Geben Sie auf der Registerkarte Sonstiges im Feld Zahlungsmittel das gewünschte Zahlungsmittel ein. Falls die Angabe fehlt, wird standardmäßig die Basiswährung Ihres Mandanten (Standard Euro) in der XRechnung übermittelt.

      • Vorgänge mit den Zahlungsmitteltypen "SEPA-Basislastschrift CORE" und "SEPA-Firmenlastschrift B2B" werden außerdem als SEPA-Lastschriften exportiert. Die Zahlungsmittel vom Typ "Bar" und das Zahlungsmittel "Kundenüberweisung" werden als Überweisung exportiert und sonstige Zahlungsmittel mit einem Fehler gemeldet.

    4. Beachten Sie weitere Besonderheiten für die Erstellung von XRechnungen:

      • Abweichende Rechnungsadressen werden nicht unterstützt.

      • Die Zuordnung von Zu-/Abschlägen auf Gliederungen vom Typ Los, Gewerk, Titel oder Abschnitt wird nicht unterstützt.

        Für preisbildende Positionen werden offen ausgewiesene Zu-/Abschläge in der XRechnung übermittelt.

      • Sonderzuschläge vom Typ Ab-/Zuschlag auf Sondersumme mit Wert ungleich 0 werden nicht unterstützt.

      • Positionen, die zu einer XRechungsposition mit der Menge 0 führen, werden nicht exportiert.

      • Bestellnummern werden grundsätzlich aus der Projektgliederung entnommen, unabhängig davon, ob Artikelreferenzen auf Stammdaten vorhanden sind oder ob es sich um diverse Artikel handelt.

      • In einer XRechnung wird grundsätzlich, unabhängig von den Einstellungen im Dialog zum Druck oder Export, der Kurztext und die Beschreibung der Position ausgegeben.

      • Die in der XRechnung übergebene Hausbank wird grundsätzlich aus dem Mandanten bestimmt.

      • Weitere technische Details zur MOS'aik XRechnung: XRechnung Referenz_link;

    5. Rufen Sie anschließend die Funktion Vorgang > Übermitteln >> Druckausgabe senden ... bzw. das Menü Datei > Senden auf, um den Dialog zum Buchen und Senden des Vorgangs zu öffnen:

      Abbildung 3.4. Druckausgabe senden


      Sollte die Funktion Druckausgabe senden ... nicht aufgeführt werden, prüfen Sie die ordnungsgemäße Einrichtung des Druckertreibers eDocPrintPro.

      Betätigen Sie die Schaltfläche Senden, um den Vorgang zu verbuchen, die XRechnung zu erzeugen und den Dialog zum E-Mailversand zu öffnen:

      Abbildung 3.5. E-Mail-Versand


      Ergänzen Sie hier Ihr Anschreiben und passen Sie ggf. die Empfängeradresse an.

      Senden Sie anschließend die E-Mail mit der angehängten XRechnung an den Empfänger.

    6. Nach erfolgtem Verbuchen des Vorgangs, stehen zusätzlich die folgenden Funktionen zur Verfügung:

      • Übermitteln >> Als XRechnung an einen E-Mail Empfänger senden ...

      • Exportieren >> Als XRechnung exportieren ...

    7. Die erzeugten Rechnungsdokumente werden auf dem Dateisystem gespeichert. Es erfolgt jedoch keine Speicherung über angebundene ecoDMS®-Systeme. Eine gesonderte Lizenz für die Speicherung der XRechnung ist nicht erforderlich.

    8. Nachfolgend werden einige mögliche Meldungen zum Erstellen der XRechnung aufgeführt und erläutert:

      Meldungen

      Meldung

      Beschreibung

      Der Export des Vorgangs wird abgebrochen, da keine Leitweg-ID ermittelt werden kann.

      Die Leitweg-ID dient in der XRechnung der Zuordnung zum Kundenauftrag und ist ein Pflichtfeld. Die Information wird im Rechnungsvorgang über das Feld Externe Vergabenummer in den Vorgangseigenschaften festgelegt. Der Rechnungsexport wird mit der entsprechenden Meldung abgelehnt, falls das Feld leer ist.

      Der Export des Vorgangs wird abgebrochen, da keine E-Mail Adresse in den Firmenstammdaten hinterlegt ist.

      Für die Kommunikation ist es erforderlich, einen E-Mail Kontakt in den Firmenstammdaten (Feld E-Mail) anzugeben.

      Der Export des Vorgangs wird abgebrochen, da eine offen ausgewiesener Ab-/Zuschlag auf eine Gliederung nicht zulässig ist.

      Die Zuordnung von Zu-/Abschlägen auf Gliederungen vom Typ Los, Gewerk, Titel oder Abschnitt ist nicht unterstützt.

      Sonderzuschläge vom Typ Ab-/Zuschlag auf Sondersumme mit Wert ungleich 0 sind nicht unterstützt.

      Der Export des Vorgangs wurde abgebrochen, da eine preisrelevante Gliederung ohne Ordnungszahl enthalten ist.

      Der Export wird abgelehnt, wenn bei einer Position keine OZ vorhanden ist.

      Der Export wird außerdem abgelehnt, wenn eigenständige mengen- bzw. preisrelevante Erlösanteile auf der "preisbildenden" Gliederungsebene stehen, da diese grundsätzlich keine OZ haben.


Optionale Einstellungen
  1. Um einer XRechnung die PDF-Datei des Vorgangsdrucks anzuhängen, kann zur Rechnungsadresse im Arbeitsblatt Stammdaten | Adressen | Adresse auf der Registerkarte Merkmale das Merkmal XRechnung Belegabbild hinterlegt werden.

    Folgende Werte können dem Merkmal zugeordnet werden:

    • XML-Datei: Die XRechnung wird ohne PDF-Anhang erzeugt.

    • XML-Datei mit eingebundenem PDF-Beleg: Die PDF-Datei des Rechnungsdrucks wird in die XRechnung eingebunden.

      Für diesen Fall muss ausdrücklich die Funktion Übermitteln >> Druckausgabe senden ... bzw. das Menü Datei > Senden verwendet werden, da nur auf diesem Weg das Belegabbild in jedem Fall in die XRechnung eingebunden wird!

  2. Optional können Sie zur Rechnungsadresse auf der Registerkarte Ansprechpartner einen Ansprechpartner mit dem festen Namen XRechnung (Groß-/Kleinschreibung wird ignoriert) hinterlegen und diesem die bevorzugte E-Mail-Adresse des Empfängers der XRechnung zuordnen. Beim Versand wird diese E-Mail-Adresse dann standardmäßig voreingestellt, kann jedoch vor dem Senden noch bearbeitet werden.

  3. Dem Rechnungsvorgang kann in den Vorgangseigenschaften im Feld Fremdbelegnummer die kundenseitige Bestellnummer übergeben werden.

  4. Die Kundennummer des Mandanten beim Auftraggeber wird aus dem Feld Kundennummer der Vorgangsadresse in der XRechnung übermittelt.

  5. Mit einer XRechnung können externe Dokumente als eingebettete Dateien beispielsweise zur Rechnungsbegründung übermittelt werden:

    • PDF-Dokumente (PDF)

    • Bilder (PNG, JPEG)

    • Textdateien (CSV)

    • Excel-Tabellen (XLSX)

    • OpenDocument-Tabellen (ODS)

    Um der Rechnung ein externes Dokument in diesem Format zuzufügen, fügen Sie dieses z.B. über das Menü Einfügen > Dokumentverknüpfung ... bzw. Einfügen > Bildverknüpfung ... in den Vorgang ein und überschreiben Sie die Kennung mit einem Text, der das Wort "XRechnung" enthält (z.B. "Aufmaß zur XRechnung").

  6. In der XRechnung werden die Kontaktdaten des Ansprechpartners beim Käufer ausgegeben, wenn in der Vorgangsadresse ein Ansprechpartner zugeordnet ist. Dazu wird in den Vorgangseigenschaften auf der Registerkarte Anschrift im Feld Ansprechpartner der gewünschte Kontakt ausgewählt.