14.1. Makros

Versionsgeschichte
Version 3.32.0.- 11.6.2013 MZ
Makros ergänzt

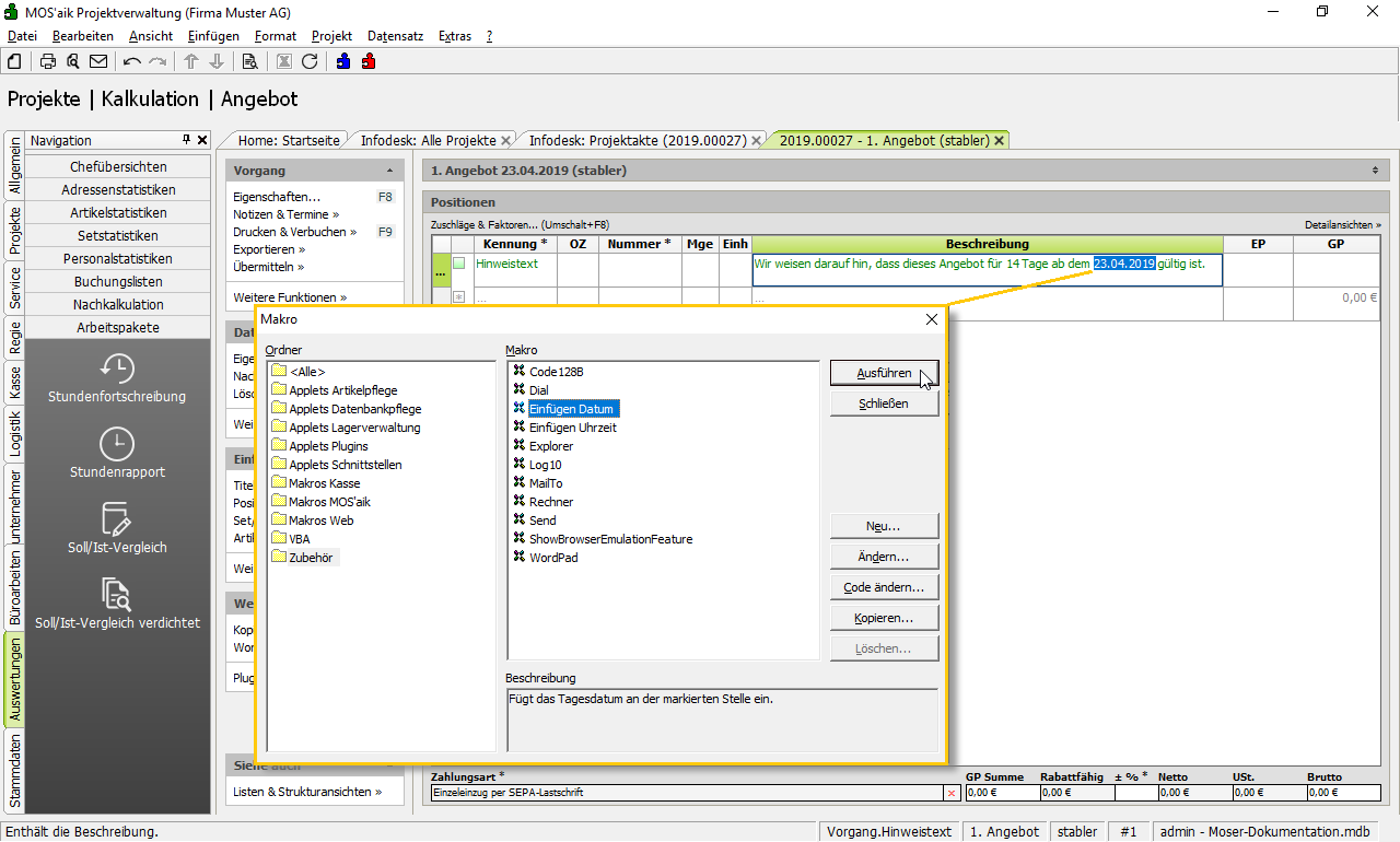
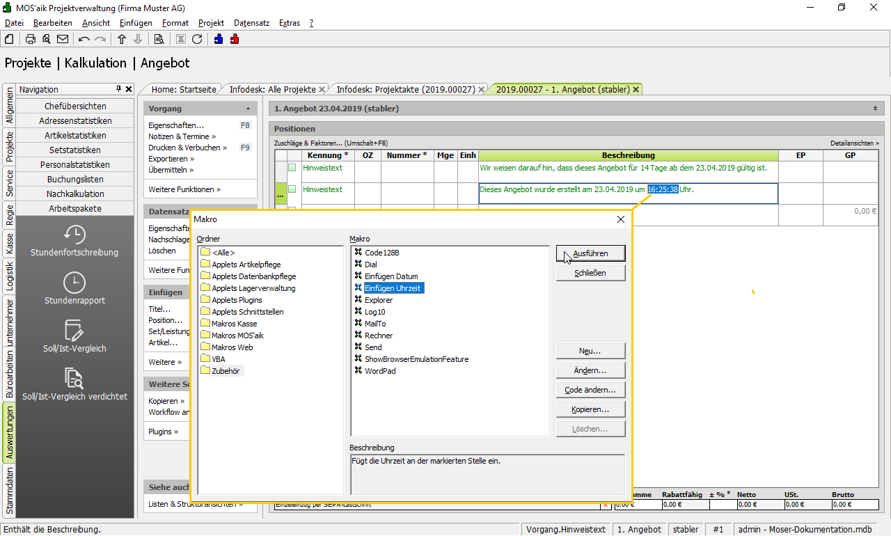
Makros sind hilfreiche Funktionen, die Sie aus jeder MOS'aik-Anwendung über das Menü Extras > Makro aufrufen können. Es erscheint die folgende Auswahl:

Im Feld Beschreibung sehen sie, welche Funktion das Makro ausführt. Wählen Sie das gewünschte Makro entweder durch Doppelklick oder durch einfaches Anklicken und anschließendes Betätigen der Schaltfläche Ausführen aus.

Die Bedienung der aufgerufenen Programme entnehmen Sie den Bedienungsanleitungen der entsprechenden Programme.

Folgende Makros werden im Bereich Zubehör angeboten:

Makro

Abbildung

Dial

Die in MOS'aik integrierte Wählhilfe ermöglicht es, Telefonnummern der Adressen und Ansprechpartner direkt anzurufen.

Eine weiterführende Beschreibung finden Sie unter Abschnitt 14.1.1, „Wählhilfe zum Telefonieren“.

Einfügen Datum

Mit dem Makro Einfügen Datum können Sie im aktuellen Eingabefeld das aktuelle Datum einfügen.

Wählen Sie dazu ein Eingabefeld an und starten Sie dann die Funktion. Das aktuelle Datum wird eingefügt.

Einfügen Uhrzeit

Mit dem Makro Einfügen Uhrzeit können Sie im aktuellen Eingabefeld die aktuelle Uhrzeit einfügen.

Wählen Sie dazu ein Eingabefeld an und starten Sie dann die Funktion. Die aktuelle Uhrzeit wird eingefügt.

Explorer

Mit dem Makro Explorer können Sie den Microsoft Windows Explorer® im MOS'aik-Programmverzeichnis starten.

Taschenrechner

Wenn Sie Zwischenberechnungen durchführen müssen, können Sie dies mit Ihrem Taschenrechner machen. Oder einfacher, Sie rufen den Taschenrechner von Microsoft® auf und machen damit Ihre Berechnung. Diesen können Sie über das Makro Rechner starten.

Sobald Sie das Ergebnis berechnet haben, können Sie es über das Kontextmenü oder die Tastenkombinationen Strg+C (Kopieren) in die Zwischenablage kopieren.

Jetzt müssen Sie im MOS'aik-Zielfeld nur noch das Symbol oder Strg+V (Einfügen) drücken und schon haben Sie dort das Ergebnis ohne mögliche Übertragungsfehler stehen. Eventuelle Rundungen nimmt MOS'aik anhand der definierten Nachkommastellen des Zielfeldes automatisch vor.

Der Taschenrechner bleibt so lange auf der Taskleiste von Windows aktiv, bis Sie ihn schließen. Dadurch können Sie ihn jederzeit wieder aufrufen und weitere Berechnungen durchführen.

Wordpad

Mit dem Makro Wordpad können Sie das Windows-Programm Wordpad starten, um sich z.B. Notizen zum aktuellen Vorgang zu machen oder Daten aus der Zwischenablage in einem externen Dokument abzulegen.