4.6.1. Rechnung zum Auftrag

In diesem Schritt erstellen Sie eine Rechnung zu einem vorhandenen Auftrag über eine erbrachte Leistung:

Ablaufbeschreibung[15]: Rechnung zum Auftrag
  1. Ein bestehender Auftrag wird zunächst geöffnet.

    Im Regelfall sollte dieser zuvor bereits für die Auftragsbestätigung gedruckt und verbucht worden sein. Falls dies nicht der Fall sein sollte, wird der Auftrag automatisch mit dem nachfolgenden Schritt verbucht.

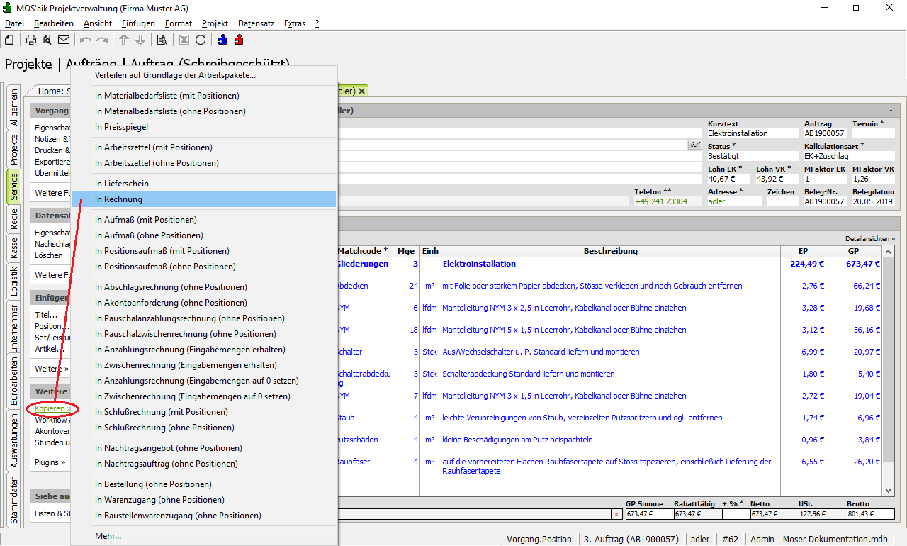
  2. Verwenden Sie die Funktion Kopieren » In Rechnung, um den Auftrag in eine Rechnung zu kopieren.

  3. Die Rechnung wird erstellt. Dabei bleiben sämtliche Einstellungen, die bereits im Quellvorgang (Auftrag) vorgenommen wurden, erhalten.

    Der Quellvorgang wird dabei automatisch verbucht, falls dies zuvor nicht bereits der Fall war (Schreibschutz).

    Falls erforderlich, können Sie jetzt noch Positionen und Eigenschaften anpassen, bevor die Rechnung buchend gedruckt wird.

    Vor dem Druck einer Soll-versteuerten Rechnung sollte außerdem die Angabe des Fertigstellungsdatums erfolgen. Damit wird das Datum der Leistungserbringung unabhängig vom Belegdatum der Rechnung festgelegt.

    • Rufen Sie dazu aus dem Vorgang die Eigenschaften (F8) auf und wechseln Sie auf die Registerkarte Sonstiges.

    • Geben Sie das Datum im Feld Fertigstellungsdatum ein und bestätigen Sie mit OK.

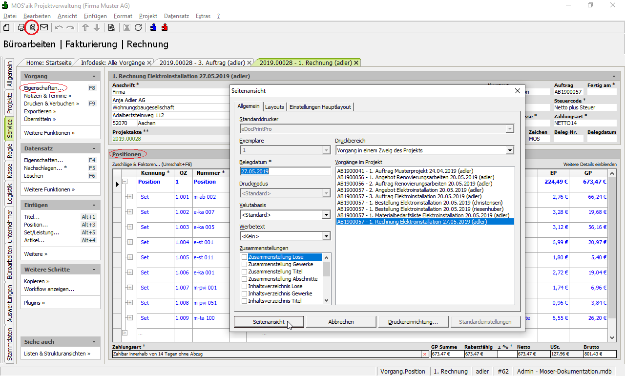
  4. In jedem Fall sollten Sie vor dem Druck zunächst die korrekte Druckausgabe in der Seitenansicht (Druckansicht) über das Symbol bzw. das Menü Datei > Seitenansicht prüfen.

  5. Über das Lupen-Werkzeug des Mauszeigers können Sie die Darstellung vergrößert anzeigen und mit den Tasten Bild Runter bzw. Bild Hoch können Sie mehrseitige Dokumente umblättern. Drücken Sie ESC, wenn Sie wieder in die Vorgangsansicht zurückkehren möchten.

  6. Die Rechnung soll jetzt buchend gedruckt werden.

    Dazu rufen Sie die Funktion Drucken & Verbuchen >> Rechnung * auf oder rufen das Druckmenü mit F9 und dann Drucken auf.

  7. Die Rechnung wird durch den Druck automatisch verbucht und ist damit vor weiteren Änderungen geschützt (Schreibschutz).

    Der Rechnungsausdruck kann jetzt dem Kunden zugestellt werden.

  8. Beim Druck der Rechnung werden von MOS'aik zahlreiche Buchungen durchgeführt. So werden z.B. Umsatzstatistiken für Kunden und Artikel geschrieben. Zur Kontrolle der Rechnungen wird ein Offener Posten (OP) angelegt, der z.B. (ggf. nach dem Verbuchen des Buchungsstapels) in der MOS'aik-Finanzverwaltung weiter bearbeitet werden kann.

    Informationen über den Ablauf der Buchung von Zahlungen des Kunden finden sie in Abschnitt 4.7, „Offene Posten und Zahlungen“.