4.12.2.1. Projektübersicht (Drucklayout)

Beim Ausdruck der Projektübersicht erhalten Sie ein Deckblatt mit den Soll- und Ist-Werten des Projekts.

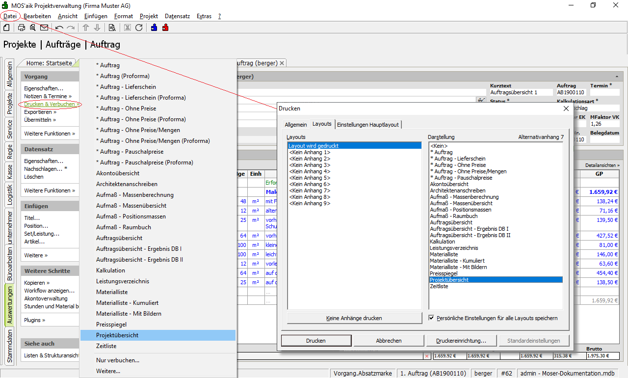
Ablaufbeschreibung[15]: Projektübersicht (Drucklayout)
  1. Öffnen Sie einen Auftragsvorgang und wählen den Menüpunkt Datei > Drucken Strg+P bzw. Datei > Seitenansicht und dort auf der Registerkarte Layouts im Bereich Darstellung die Projektübersicht.

  2. Die Projektübersicht enthält die Werte des gesamten Projekts und fasst auch Vorgänge mit abweichenden Kundenadressen zusammen:

  3. Weitere detaillierte Erläuterungen hierzu finden Sie im Themenbereich Nachkalkulation - Projektübersicht.