5.7.8. Filter speichern, abrufen, ändern und löschen

Versionsgeschichte
9.4.2019 MZ
Überarbeitet

Filter speichern

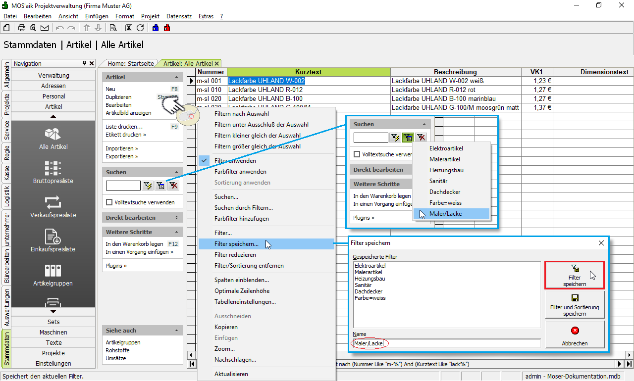
Um einen aktuell eingestellten Filter dauerhaft zu speichern, kann dieser mit der Funktion Filter speichern... aus dem Kontextmenü unter einem individuellen Filternamen abgelegt und zu einem späteren Zeitpunkt wieder abgerufen werden. Geben Sie dazu einen Namen in das Feld Name ein und wählen Sie dann Filter speichern.

Alle Filter die auf diese Art gespeichert werden, können anschließend über die Schaltfläche Filter anwenden aufgerufen werden.

Filter pro Arbeitsblatt speichern

Gespeicherte Filter wirken nur im jeweiligen Tabellenarbeitsblatt. Ein Filter im Tabellenarbeitsblatt "Alle Adressen" wirkt also z.B. nicht beim "Nachschlagen von Adressen" usw.

Sortierung speichern
Beim Speichern eines Filters kann optional die Sortierung mitgespeichert werden:
  • Filtern Sie z.B. nach Namen die mit "B" beginnen, sortieren diese Datensätze absteigend, klicken mit der rechten Maustaste und wählen Filter speichern.... Geben Sie dem Filter einen Namen und wählen Sie die Schaltfläche Filter und Sortierung speichern. Beim nächsten Aufruf des vordefinierten Filters werden die Datensätze sortiert angezeigt.

Gespeicherte Filter abrufen und anwenden

Gespeicherte Filter können im Bereich Suchen über die Schaltfläche abgerufen werden.

Filter ändern

Klicken Sie im Kontextmenü der Tabellenansicht auf Filter.... Auf der Registerkarte Aktueller Filter werden die aktuell eingestellten Filterkriterien aufgeführt.

  • Bedingung löschen

    Markieren Sie diese und rufen Sie die Schaltfläche Markierte Bedingung löschen auf.

  • Bedingung ändern

    Öffnen Sie diese mit einem Doppelklick im Bereich Neuer Filter. Passen Sie die Bedingung wie gewünscht an und übernehmen Sie diese erneut in den aktuellen Filter mit Filter hinzufügen.

  • Bedingung zufügen

    Geben Sie im Bereich Neuer Filter eine neue Filterbedingung ein und übernehmen Sie diese mit Filter hinzufügen.

    Lesen Sie weiter im Abschnitt Abschnitt 5.7.9, „Filtern für Fortgeschrittene“, um mehr über Filter zu erfahren.

Auf der Registerkarte Aktuelle Sortierung wählen Sie die gewünschte Sortierung der Daten (siehe Sortieren).

Filter deaktivieren/entfernen

Der aktuelle Filter kann über die Schaltfläche im Bereich Suchen bzw. über die Funktion Filter anwenden im Kontextmenü deaktiviert werden.

In den Nachschlagedialogen muss dazu das Häkchen bei Filter anwenden entfernt werden.

Um einen Filter in der Tabellenansicht zu deaktivieren bzw. nicht mehr zu berücksichtigen, wählen Sie mit der rechten Maustaste die Funktion Filter / Sortierung entfernen.

Zum schrittweisen Zurücksetzen von mehreren, hintereinander eingesetzten Filtern, wählen Sie mit der rechten Maustaste die Funktion Filter reduzieren.

 

Gespeicherte Filter löschen

Um einen gespeicherten Filter zu löschen, öffnen Sie das Kontextmenü Filter... und wählen Sie hier die Registerkarte Gespeicherte Filter. Markieren Sie hier den gewünschten Filternamen und rufen Sie zum endgültigen Löschen des Filters die Schaltfläche Filter löschen auf.

Tabellen sortieren
Zur Sortierung von Tabellenansichten stehen folgende Möglichkeiten zur Verfügung:
  1. Einfache Sortierung nach einer Tabellenspalte

    Um eine Tabellenansicht nach einer Spalte zu sortieren, klickt man mit der rechten Maustaste auf die gewünschte Spaltenüberschrift und wählt aus dem Kontextmenü die Funktion Aufsteigend sortieren oder Absteigend sortieren.

  2. Komplexe Sortierung nach mehreren Spalten

    Klicken Sie im Kontextmenü einer Tabellenansicht auf Filter...und wählen Sie im Dialog die Registerkarte Aktuelle Sortierung. Hier können bis zu sechs Felder für eine mehrstufige Sortierung auswählen: Die Daten werden dann zunächst nach dem ersten Feld sortiert, Datensätze mit identischem Feldinhalt werden dann noch nach dem zweiten Feld sortiert, usw.

    Wählen Sie die Schaltfläche Übernehmen, um die Auswahl zu bestätigen und die Tabelle zu sortieren.

    Treten im Ergebnis jetzt mehrere gleiche oder gleich beginnende Einträge auf, so werden diese Datensätze nach dem zweiten Feld sortiert usw.

    Wie zuvor beschrieben, kann diese Einstellung zur Sortierung auch in einem Filter gespeichert werden.