4.3.2. Positionsaufmaß erstellen und übernehmen

Betriebe, die mit Stückzahlen und Längen arbeiten (z.B. Elektriker, SHK usw.) verwenden typischerweise das Positionsaufmaß, um Positionsmengen zu ermitteln.

Ablaufbeschreibung[15]: Positionsaufmaß erstellen und übernehmen
  1. Öffnen Sie Ihren Angebots- oder Auftragsvorgang, für den Sie die Positionsmengen ermitteln möchten.

    Die Spalte Mge (Positionsmenge) ist noch leer und soll durch ein Aufmaß bestimmt werden.

    Falls Sie noch keine Nummerierung der Positionen in der Spalte OZ haben sollten, ist es sinnvoll zunächst die Nummerierung zu erzeugen.

  2. Um die Nummerierung der Positionen in der Spalte OZ durchzuführen, rufen Sie das Menü Projekt > Nummerieren auf.

  3. Prüfen Sie die Nummerierungseinstellungen. Beispielsweise muss der Bereich Gliederung Ihrer Gliederung im Vorgang entsprechen.

    Drücken Sie anschließend auf Nummerieren: Damit wird die OZ im aktuellen Arbeitsblatt entsprechend durchnummeriert.

    Hinweis: Die Nummerierung kann problemlos rückgängig gemacht (Bearbeiten > Rückgängig: <letzte Aktion>) sowie auch beliebig mit geänderten Nummerierungseinstellungen wiederholt werden. Sie sollten die Nummerierung jedoch nicht mehr ändern, sobald Sie neue Vorgänge aus dem aktuellen Vorgang erzeugt haben!

  4. Wählen Sie jetzt die Funktion Kopieren » und In Positionsaufmaß (mit Positionen).

  5. Ein neuer Vorgang vom Typ Positionsaufmaß wird geöffnet.

    Die Einh (Mengeneinheit) wird aus den Daten des Quellvorgangs übernommen.

  6. Klicken Sie mit der Maus in das Feld Raum/Blatt. Geben Sie den Namen eines Raumes ein oder schlagen Sie diesen mit der Funktion Nachschlagen ... F5 nach.

  7. Um weitere Räume in Ihrem Aufmaß zu berücksichtigen, können Sie mit der Funktion Raum/Blatt Alt+4 der aktuellen Position weitere Räume zufügen.

  8. Zur Eingabe einer Rechenzeile klicken Sie mit der Maus in das dem gemessenen Raum entsprechende Feld [ = ] der Spalte Text/Berechnung.

    Sie können in der Rechenzeile typische arithmetische Operation (+,-,*,/) einsetzen. Dabei gilt die übliche Punkt-vor-Strich-Regel und es werden Klammeroperationen unterstützt.

  9. Beim Betätigen der Eingabetaste springt der Cursor in das nächste Eingabefeld der Zeile (Spalte x).

    Geben Sie in dieser Spalte ggf. einen Multiplikator ein. Damit können Sie lästige Mehrfacheingaben derselben Aufmaße vermeiden! Das Ergebnis wird nach Verlassen der Eingabefelder berechnet und in der Spalte = angezeigt.

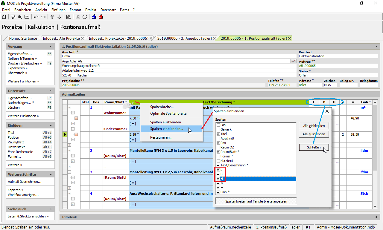
  10. Alternativ können Sie Ihre Aufmaße auch in die Spalten L (Länge), B (Breite) und H (Höhe) eintragen. Diese Spalten müssen u.U. zunächst noch eingeblendet werden.

    Die in den drei Spalten erfassten Daten werden automatisch in die Spalte Text/Berechnung übernommen.

  11. Eine weitere Möglichkeit ist es, eine Formel für spezielle Aufmaße mit der Funktion Formel ... in das Feld [ = ] einzufügen.

  12. Die eingefügte Formel muss nun noch mit Aufmaßwerten gefüllt werden. Hierzu klicken Sie mit der Maus in das Feld PARAMETER? (Farbfilter: siehe Ansicht > Einblenden Datensatz hervorheben bei fehlender Aufmaßmenge) der Spalte Text/Berechnung und betätigen anschließend die Funktion Eigenschaften… F4 im Bereich Datensatz.

  13. Um für identische Positionen Rechenzeilen nicht mehrfach zuordnen zu müssen, können Sie auf eine Rechenzeile einstellen und mit Nachschlagen ... F5 eine Position mit identischem Aufmaß zu referenzieren und einzufügen.

    Hinweis: Verweise haben den Vorteil, dass Sie das referenzierte Aufmaß nur an einer Stelle erstellen bzw. korrigieren müssen!

  14. Zum Abschluss wurden die restlichen Positionen ebenfalls mit Verweisen versehen. Die fehlenden Aufmaßsummen sowie die roten Farbfilter der Positionen 5 bis 6 sind bei Verweisen normal, da die Summen erst bei der Aufmaßverarbeitung (z.B. beim Druck, siehe nächstes Bild) berechnet werden.

  15. Das Positionsaufmaß ist damit abgeschlossen und wir können es optional verbuchen und drucken.

    Druck- bzw. Seitenansicht des Positionsaufmaßes.

    Hinweis: Jetzt sind auch alle Verweispositionen mit Aufmaßsumme aufgeführt!

  16. Um zuletzt die Ergebnisse des Aufmaßes in den Quellvorgang zu übernehmen, wählen Sie die Funktion Aufmaß übernehmen ...

  17. Die gemessenen Daten aus dem Positionsaufmaß werden jetzt in die Spalte Mge der über die Ordnungszahl OZ zugeordneten Position übernommen.

Weitere Informationen erhalten Sie z.B. im Themenbereich Aufmaße - Positionsaufmaßerstellung und -bearbeitung.