4.3.3. Aufmaße mit Folgenummern

Versionsgeschichte
Version 4.41.000 13.11.2019 MZ
Neu (TFS-9604)

Die Möglichkeit zur Erfassung von Aufmaßen mit Folgenummern wird im Themenbereich Aufmaße - Aufmaßverwaltung mit Folgenummer beschrieben. Hier sehen Sie ein Beispiel zur Verwendung anhand eines Raumaufmaßes:

Ablaufbeschreibung[15]: Aufmaß mit Folgenummern
  1. Öffnen Sie den Quellvorgang (z.B. Auftrag) und rufen Sie die Funktion Kopieren » und In Aufmaß (mit Positionen) auf, um ein neues Aufmaß zu erstellen:

  2. Ein neuer Vorgang vom Typ Aufmaß wird geöffnet:

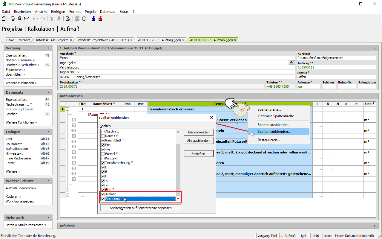
  3. Blenden Sie nun die Spalten Aufmaß (Aufmaßfolgenummer) und Rechnung (Rechnungsfolgenummer) ein:

  4. Mit der Eingabe einer Rechenzeile wird in der Spalte Aufmaß automatisch die höchste im Vorgang verwendete Aufmaßfolgenummer (bzw. die zuletzt vergebene), beginnend mit "1", zugeordnet (siehe gelbe Markierung). Sie können jederzeit entscheiden weitere Aufmaße einer anderen Folgenummer zuzuordnen, um beispielsweise Aufmaße eines Baustellenbesuchs zu gruppieren (siehe blaue Markierung). Ändern Sie dazu einfach die gewünschte Nummer entsprechend ab.

  5. Aufmaßgruppen mit gleicher Folgenummer können nun einzeln oder gemeinsam z.B. in eine zuvor erstellte Zwischenrechnung übernommen werden, indem bei Aufruf der Funktion Aufmaß übernehmen ... im Bereich Filter für Aufmaßfolgenummern die entsprechenden Aufmaßfolgenummern ausgewählt werden:

    • Standardmäßig werden alle Aufmaßfolgenummern (ohne Rechnungsfolgenummer) vorausgewählt.

    • Mit den Tasten Strg+A können alle Folgenummern angehakt bzw. abgewählt werden.

    • Ist keine Folgenummer angehakt, so werden ALLE Aufmaßfolgenummern übernommen!

    Im Beispiel werden alle Aufmaße mit Folgenummer "1" in den Zielvorgang übernommen.

  6. Im Beispiel wurden alle Aufmaße mit Folgenummer "1" in die 1. Anzahlungsrechnung übernommen. Diese kann damit z.B. verbucht und an den Kunden versandt werden.

    Im Aufmaßvorgang wurde in der Spalte Rechnung die Rechnungsfolgenummer 1 eingetragen.

  7. Nach dem nächsten Arbeitsschritt sollen auch die Mengen der Folgenummer "2" über eine weitere Anzahlungsrechnung abgerechnet werden. Rufen Sie dazu erneut die Funktion Aufmaß übernehmen ... auf, selektieren Sie die Aufmaß 2 und als Zielvorgang die zuvor erstellte 2. Zwischenrechnung.

    Prüfen Sie die Einstellung Mengen kumulativ übernehmen, um ggf. bereits vorhandene Mengen zu erhöhen.

  8. Die Aufmaßmengen werden in die 2. Zwischenrechnung übernommen und im Aufmaßvorgang wird in der Spalte Rechnung die Rechnungsfolgenummer 2 eingetragen.

  9. Im Druckdialog des Aufmaßvorgangs Datei > Drucken Strg+P bzw. der Seitenansicht Datei > Seitenansicht können Sie für Aufmaßvorgänge entscheiden, welche Aufmaße berücksichtigt werden sollen:

    1. Keine Filterung

    2. Nach der Aufmaßfolgenummer

    3. Nach der Rechnungsfolgenummer