4.5.2.2. Regiearbeiten mit Arbeitszettel durchführen

Der gedruckte Arbeitszettel wird mit dem enthaltenen Arbeitsauftrag und allen wichtigen Kontakt- und Anlagendaten an den Monteur übergeben. Dies kann z.B. in gedruckter Form oder per E-Mail erfolgen. Bei Verwendung des MOS'aik-Kalenders wird dem zugeteilten Mitarbeiter der Termin auf der Startseite der MOS'aik-Projektverwaltung bzw. über ein Dialogfenster (Erinnerung) angezeigt. Für die vollständige Automatisierung der Kommunikation mit den Außendienstmitarbeitern steht das Erweiterungsmodul Mobiler Service zur Verfügung. Eine vollständige Beschreibung dazu finden Sie im Themenbereich Mobiler Service.

Der folgende Arbeitsablauf beschreibt den Umgang des Monteurs mit dem Arbeitszettel bis zum Abschluss seiner Arbeiten.

Ablaufbeschreibung[15]: Regiearbeiten mit Arbeitszettel
  1. Ein anstehender Termin wird dem zugeteilten Mitarbeiter auf der Startseite bzw. über ein Dialogfenster (Erinnerung) angezeigt.

    Durch Anklicken des Termin wird dieser geöffnet.

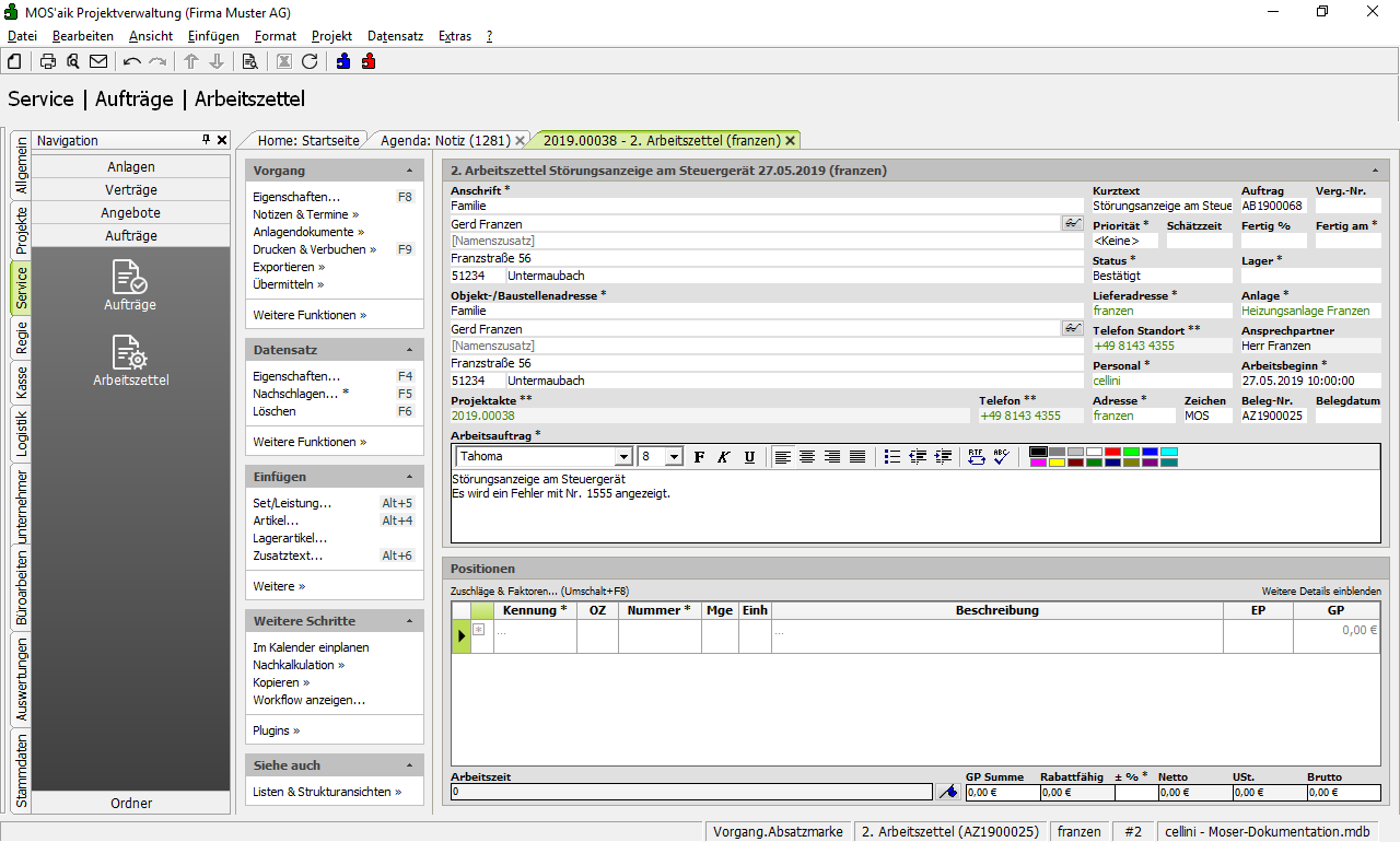
  2. Auf dem Arbeitsblatt Allgemein | Agenda | Notiz findet der Monteur alle Informationen zum anstehenden Termin.

    Über die Funktion Vorgang bearbeiten wird der mit dem Termin verknüpfte Vorgang (Arbeitszettel) geöffnet.

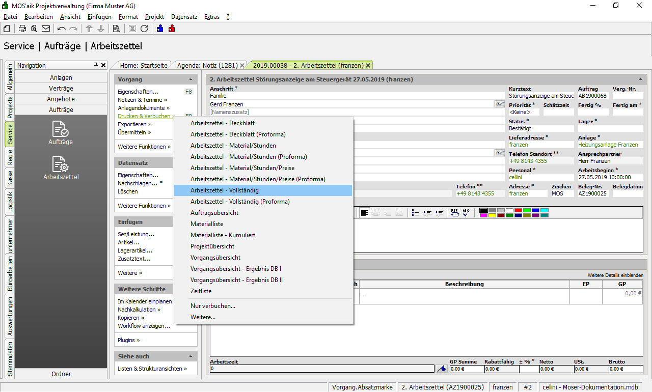
  3. Im geöffnete Arbeitszettel zum Termin findet der Mitarbeiter den Arbeitsauftrag mit allen erforderlichen Informationen.

  4. Der Mitarbeiter kann jetzt den Arbeitszettel - vollständig drucken.

  5. Der vollständige Druck des Arbeitszettels enthält alle Informationen zum Arbeitsauftrag und zu der zu wartenden Anlage (z.B. auch Komponenten und Messwerte).

    Der Monteur kann damit die erforderlichen Arbeiten durchführen und im gedruckten Arbeitszettel seinen Arbeitsbericht schreiben sowie das eingesetzte Material und sämtliche Arbeits- und Fahrzeiten notieren. Auch neu aufgenommene Messungen zur Anlage werden hier ggf. erfasst.

    Nach Abschluss der Arbeiten wird der Arbeitszettel vom Monteur und vom Kunden unterschrieben anschließend an die Buchhaltung Ihres Betriebs übergeben.