2.14. Checklistenvorlagen erstellen

Versionsgeschichte
Version 4.42.200 8.6.2022 MZ
neu (TFS-38300,TFS-38311,TFS-38304,TFS-38303,TFS-35546)

Checklisten können z.B. einem Arbeitszettel für Service oder Regie zur Dokumentation oder als strukturierte Arbeitsanleitung zugeordnet und anschließend vom Mitarbeiter mithilfe der Mobilen Kundeneinsätze von MOSER 'allround' aktiv ausgefüllt und abgespeichert werden. Beispiele für Checklisten sind:

  • Einsatzberichte

  • Montageanleitungen

  • Wartungsprotokolle

  • Abnahmeprotokolle

  • Prüfprotokolle

  • Messberichte etc.

Die folgende Anleitung beschreibt, wie Sie eigene Checklistenvorlagen erstellen und im System bereitstellen können:

Vorgehensweise

Für die Erstellung von Checklistenvorlagen werden typischerweise Hintergrundbilder eines Originalformulars verwendet, die beispielsweise mit einem Scanner erzeugt oder als Microsoft Word® oder PDF-Datei vorliegen bzw. bereits in einem unterstützten Bildformat bereitstehen.

Das Hintergrundbild wird im Formular eingefügt und einmalig die Formularsteuerelemente zur Eingabe von Text oder Kontrollhäkchen eingefügt, gestaltet und positioniert.

Das fertige Formular wird dann für spätere Überarbeitungen im System gespeichert und als PDF-Formular gespeichert und im Dateiablageordner bereitgestellt.

Natürlich können Sie aber auch völlig neue Checklisten mit einem beliebigen Hintergrundbild gestalten!

  1. Erstellen von Hintergrundbildern aus Microsoft Word®-Dateien

    Erstellung von Hintergrundbildern für Checklisten aus Word®-Dateien.

    1. Word®-Datei öffnen

      Öffnen Sie zunächst Ihre Word®-Datei mit Microsoft Word®:

      Im abgebildeten Beispiel wird ein Formular für einen Prüfbericht elektrischer Anlagen verwendet.

    2. Word®-Datei im PDF-Format speichern

      Rufen Sie das Menü Datei > Speichern unter und anschließend den Link Weitere Optionen ... auf:

      Öffnen Sie im Dateidialog den Arbeitsordner für Ihre neue Checkliste (z.B. C:\Dokumente), wählen Sie als Dateityp das PDF-Format aus und speichern Sie die Datei mit der Schaltfläche Speichern.

    3. Hintergrundbild aus PDF-Datei

      Fahren Sie nun mit der nachfolgenden Beschreibung Erstellen von Hintergrundbildern aus PDF-Dateien fort.

  2. Erstellen von Hintergrundbildern aus PDF-Dateien

    Erstellung von Hintergrundbildern für Checklisten aus PDF-Dateien.

    1. PDF-Datei öffnen

      Um die einzelnen Seiten einer PDF-Datei als Hintergrundbild zu speichern, öffnen Sie die PDF-Datei zunächst mit einem geeigneten Programm (z.B. Adobe Acrobat Reader DC):

      Geeignetes PDF-Programm

      Für die folgenden Schritte muss das PDF-Programm die folgenden Funktionen bieten:

      • Werkzeug zur Erstellung von Bildschirmabzügen (auch Screenshot oder Snapshot).

      Diverse, meist kostenpflichtige Programme, wie z.B. Adobe Acrobat Creator, bieten ggf. erweiterte Möglichkeiten zur Speicherung als Bild.

    2. PDF-Dokument einseitig darstellen

      Für eine bessere Qualität des benötigten Hintergrundbildes sollten Sie nun das Dokument mit der entsprechenden Programmfunktion (z.B. Anzeige > Seitenanzeige > Einzelseitenansicht) einseitig darstellen:

    3. PDF-Dokument drehen

      Für eine gute Qualität des benötigten Hintergrundbildes können Sie nun das Dokument mit der entsprechenden Programmfunktion (z.B. Anzeige > Zoom > Fensterbreite [Strg+2]) auf die volle Fensterbreite vergrößern:

    4. Hintergrundbild erstellen

      Rufen Sie nun das Schnappschuss-Werkzeug des Programms auf und klicken Sie damit auf die linke, obere Ecke der gewünschten Seite des Dokuments und ziehen Sie bei gedrückter Maustaste die Maus in die rechte, untere Seitenecke (dabei kann der Bildschirm ggf. weiter nach unten scrollen). Lassen Sie die Maustaste los, sobald der richtige Seitenausschnitt markiert ist:

      Das Werkzeug legt das erstellte Bild nun in der Microsoft Windows®-Zwischenablage ab. Dieses wird im nächsten Schritt weiter verwendet.

      Setzen Sie nun Ihre Arbeit unmittelbar mit dem nächsten Schritt fort, ohne die Zwischenablage anderweitig zu benutzen (z.B. Strg+C oder Strg+X). Sollte der Inhalt der Zwischenablage verloren gehen wiederholen Sie diesen Schritt oder rufen Sie unter Microsoft Windows® 10/11 die Einträge der Zwischenablage mit Win+Vauf, um auch vorhergehende Einträge auswählen zu können.

    5. Hintergrundbild aus Zwischenablage übernehmen

      Das im vorhergehenden Schritt erstellte Bild liegt nun in der Microsoft Windows®-Zwischenablage. Öffnen Sie ein geeignetes Programm (z.B. Microsoft® Paint), um den Inhalt der Zwischenablage dort mit der Tastenkombination Strg+V oder über den Programmbefehl Einfügen einzufügen:

    6. Hintergrundbild speichern

      Speichern Sie das Bild jetzt mit der Taste F12 oder über den Programmbefehl Datei > Speichern unter ... in Ihrem Arbeitsordner ab:

      Tipps

      • Bildqualität und Auflösung

        Prüfen Sie die Breite und Höhe des Bildes. In der Regel sollte der Hintergrund einer DIN-A4-Seite für eine ausreichende Qualität mindestens 1200x1700 Pixel (oder 150dpi) betragen.

      • Dateiformat mit Kompression

        Speichern Sie das Bild ggf. in verschiedenen Dateiformaten (z.B. *.jpg, *.png) und prüfen Sie anschließend die Qualität sowie die Dateigröße des Bildes. Kleinere Dateien bieten dabei grundsätzliche eine bessere Performance bei der Verwendung von Checklisten.

      • Dateinamen mit Seitennummern

        Um die Übersicht bei mehrseitigen Dokumenten zu behalten, empfehlen wir, die Seitennummer in den gewählten Dateinamen einzufügen (z.B. {Dokumentenname}-{Seitennummer}.jpg).

    7. Weitere Dokumentenseiten

      Falls Ihr Dokument mehrseitig ist, verfahren Sie sinngemäß ab Schritt 4 mit allen weiteren benötigten Seiten des Dokuments, sodass Sie für jede Dokumentenseite ein eigenes Hintergrundbild erhalten.

  3. Erstellen einer Checklistenvorlage

    Lesen Sie hier, wie Sie eine neue Checklistenvorlage erstellen.

    1. MOS'aik-Formularverwaltung starten

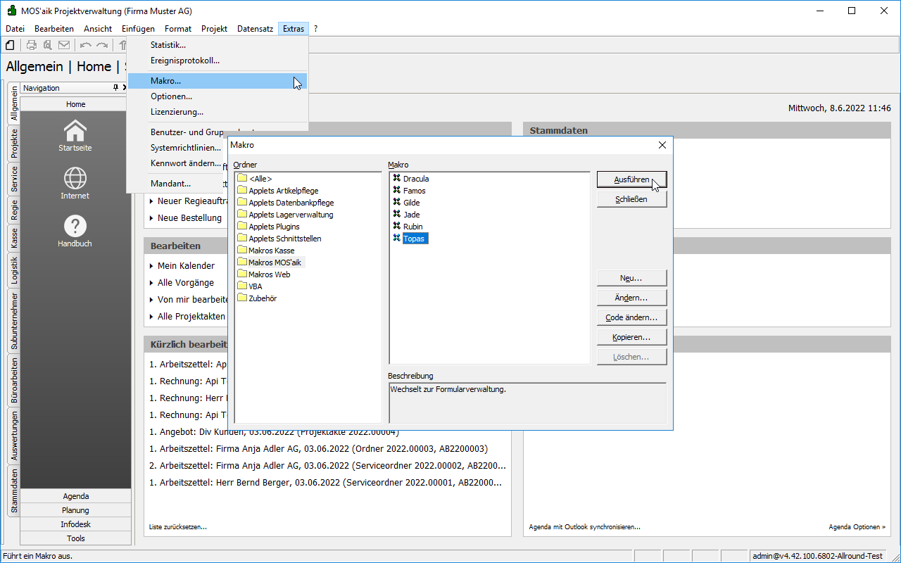
      Die Erstellung der Vorlage erfolgt in der MOS'aik-Formularverwaltung . Starten Sie das Programm z.B. aus der MOS'aik-Projektverwaltung über das Menü Extras > Makro und anschließend Makros MOS'aik > Topas:

    2. Neue Checkliste erstellen

      Rufen Sie das Menü Datei > Neu Strg+N oder die entsprechende Symbolleistenfunktion auf, wählen Sie die Formularvorlage Checkliste und bestätigen Sie mit OK:

      Die im Standard bereitgestellte Checkliste hat das Format DIN-A4.

    3. Hintergrundbild positionieren

      Fügen Sie über das Menü Einfügen > Bildfeld oder die entsprechende Symbolleistenfunktion ein zunächst leeres Hintergrundbild ein und ziehen Sie dieses an seiner rechten, unteren Ecke auf die volle Seitengröße der Checkliste:

    4. Bildfeld bearbeiten

      Öffnen Sie mit einem Doppelklick auf das Bildfeld die Eigenschaften, entfernen Sie die Häkchen Bildfeld einrahmen und Bildfeld an Bildgröße anpassen und klicken Sie anschließend in das Feld Vorschau.

      Geben Sie im Feld Neues Bild den Namen der neuen Checkliste (hier: Checkliste Prüfbericht Seite 1) ein und bestätigen Sie mit Speichern.

    5. Hintergrundbild auswählen

      Der neue Bildname wird nun in der Liste aufgeführt.

      Markieren Sie den neuen Namen, klicken Sie auf die Funktion Bild ändern und wählen Sie im Dateiauswahldialog den Ordner und die Datei des zuvor erstellten Hintergrundbildes aus (siehe Schritt 6). Bestätigen Sie dies mit Öffnen und den nächsten Dialog mit Schließen.

    6. Hintergrundbild einfügen

      Im nächsten (noch geöffneten) Dialog wählen Sie nochmals das erstellte Hintergrundbild (hier: Checkliste Prüfbericht Seite 1) aus und bestätigen mit OK:

    7. Weitere Seiten einfügen

      Falls Sie eine mehrseitige Checkliste erstellen, fügen Sie mit Einfügen > Registerkarte weitere Seiten ein. Die aktive Registerkarte wird am oberen, rechten Blattrand angezeigt und kann durch Anklicken der jeweiligen Seitennummer ausgewählt werden:

      Wählen Sie die neue Registerkarte und fügen Sie darin, wie beschrieben, weitere Hintergrundbilder ein.

      • Um eine versehentlich eingefügte Seite wieder zu löschen, markieren Sie diese und betätigen Sie die Taste Entf.

      • Um anschließend auch die seitliche Registerkartenleiste auf der ersten Seite zu entfernen, klicken auf die Seitenzahl und betätigen Sie ebenfalls die Taste Entf. Damit wird lediglich die Registerkartenleiste entfernt und nicht die Inhalte der ersten Seite.

    8. Checkliste speichern

      Speichern Sie die erstellte Checkliste mit Datei > Speichern unter Strg+U und wählen Sie einen sinnvollen Namen (hier wieder: Checkliste Prüfbericht):

      Bestätigen Sie mit OK.

    9. Eingabefelder zufügen

      Fügen Sie nun nacheinander für alle Eingabefelder des Formulars Steuerelemente ein, wie z.B.:

      • Textfelder mit Einfügen > Textfeld für einfache Texteingaben

      • Mehrzeilig Textfelder mit Einfügen > Memofeld

      • Kontrollkästchen mit Einfügen > Zusätzliche Steuerelemente... > Checklisten Kontrollkästchen

      • Linien mit Einfügen > Linie

      • Farbige oder umrahmte rechteckige Hintergrundbereiche mit Einfügen > Figur

      • Beschriftungen mit Einfügen > Bezeichnungsfeld

      Ziehen Sie das eingefügte Feld an die gewünschte Position und auf die benötigte Größe.

      Klicken Sie anschließend mit einem Doppelklick auf das Steuerelement, um z.B. die Feldlänge zu begrenzen, den Feldrahmen auszublenden oder im Feld Datenherkunft einen standardmäßig vorbelegten Text festzulegen (den Text dazu in doppelte Anführungszeichen setzen, also z.B. "Kundenanschrift").

      Eindeutige IDs

      Im Feld ID sollte dem Steuerelement eine eindeutige Kennung zugewiesen werden.

      Eine Angabe der ID wird empfohlen, ist jedoch nicht zwingend erforderlich.

      Falls Sie eine ID individuell zuordnen, ist die Eindeutigkeit dieser Kennung von besonderer Wichtigkeit, da diese gewährleistet, dass die Formulareingabe des Anwender später jederzeit wieder dem richtigen Feld zugeordnet werden können. Wählen Sie deshalb z.B. eine Kennung aus verschiedenen Elementen:

      PRÜFBERICHT-KUNDENANSCHRIFT-1
      • Name des Formulars (hier: PRÜFBERICHT), um Eindeutigkeit für Felder gleichen Namens in weiteren Formularen zu gewährleisten.

      • Feldkennung entsprechend dem Feldinhalt (hier: KUNDENANSCHRIFT)

      • Feldindex (hier: 1) zur Nummerierung, falls es mehrere gleichnamige Felder gibt)

      Die Eindeutigkeit der in einer Checkliste verwendeten IDs wird beim Speichern überprüft.

      Die Angabe der ID unterliegt außerdem folgenden Einschränkungen:

      • Das $ Zeichen wird nicht unterstützt.

      • Die maximale Länge einer gültigen ID ist auf 100 Zeichen beschränkt.

      Bestätigen Sie mit OK, fügen Sie nach Bedarf weitere Steuerelemente hinzu und speichern Sie das Formular zwischenzeitlich regelmäßig mit Datei > Speichern Strg+S ab.

      • Beim Speichern des Formulars wird die Eindeutigkeit und die Gültigkeit der verwendeten IDs geprüft und ggf. eine entsprechende Meldung ausgegeben. Korrigieren Sie die Angaben und speichern Sie das Formular anschließend erneut.

      • Weitere Tipps zur Arbeit mit der MOS'aik-Formularverwaltung finden Sie im Bereich Kapitel 4, Formularverwaltung. Hier erhalten Sie wertvolle Tipps zur effizienten Arbeit mit dem Programm.

    10. Checkliste mit Platzhaltern vorbereiten

      Um eine Checklistenvorlage optimal vorzubereiten, können vorhandene Felder bereits jetzt mit den richtigen Inhalten vorbelegt werden. Dazu stehen zahlreiche Informationen aus dem System als Platzhalter zur Verfügung.

      Öffnen Sie dazu das Kontextmenü Eigenschaften mit einem Doppelklick auf das gewünschte Eingabefeld und fügen Sie den Platzhalter dazu ohne geschweifte Klammern (also z.B. Ref.Branch.Jobnumber) in das Feld Datenherkunft ein:

      So kann beispielsweise mit dem Platzhalter {Ref.Branch.Jobnumber} die Auftragsnummer oder mit {Today} das Tagesdatum automatisch ausgefüllt werden. Der Platzhalter wird beim Bearbeiten der Checkliste durch den tatsächlichen Wert (hier also die Auftragsnummer) ersetzt.

      • Falls dem Feld keine ID zugeordnet bzw. diese gelöscht wird, werden Platzhalter erst mit dem Abschließen der ausgefüllten Checkliste dauerhaft durch ihren Wert ersetzt und bis zu diesem Zeitpunkt bei jedem Aufruf aktualisiert. Der Schalter Nur Lesen (R/O) wird automatisch aktiviert. Bei nicht gesetztem Schalter kann das Formular nicht erfolgreich gespeichert werden und es wird die Meldung "Die Id des Steuerelements <xxx> fehlt!" ausgegeben.

      Weitere Beispiele und Details zur Verwendung von Platzhaltern finden Sie unter Arbeiten mit Platzhaltern.

    11. Checkliste als PDF-Formular exportieren

      Rufen Sie zum Export das Menü Datei > Exportieren auf:

      Erst speichern dann exportieren!

      Die Export-Funktion steht nicht zur Verfügung, wenn das aktuelle Formular noch nicht gespeichert wurde bzw. nach dem letzten Speichervorgang nochmals geändert wurde.

      Wählen Sie das gewünschte Zielverzeichnis (standardmäßig wird der aktuelle Dateiablageordner für die Speicherung von Checklisten voreingestellt), geben Sie den gewünschten Dateinamen ein und bestätigen Sie mit OK.

      Die Checklistenvorlage steht damit für den Einsatz bereit.

  4. Öffnen vorhandener Checklistenvorlagen

    Um eine vorhandene Checklistenvorlage zur Bearbeitung zu öffnen, gehen Sie wie folgt vor:

    1. MOS'aik-Formularverwaltung starten

      Starten Sie die MOS'aik-Formularverwaltung z.B. aus der MOS'aik-Projektverwaltung über das Menü Extras > Makro und anschließend Makros MOS'aik > Topas:

    2. Checkliste öffnen

      Rufen Sie das Menü Datei > Öffnen Strg+O oder die entsprechende Symbolleistenfunktion auf, wählen Sie den Ordner Checkliste und daraus die gewünschte Vorlage (hier: Checkliste Baustrom Prüfprotokoll). Bestätigen Sie die Auswahl mit OK: