4.5.1.1. Anlage aus Angebot/Auftrag erstellen

Um ein Angebot oder einen Auftrag zu einer neuen Anlage (z.B. Bau, Montage, Installation) zu erstellen, können Sie den Vorgang wie gewohnt in einem Ordner für eine Projektakte in MOS'aik anlegen und darin sämtliche Komponenten und Arbeitszeiten aufnehmen. Die Erstellung eines Ordners vom Projekttyp Ordner für Service & Wartung ist erst dann sinnvoll bzw. erforderlich, wenn Sie, z.B. über einen Wartungsvertrag vereinbarte, turnusmäßig wiederholte Wartungsarbeiten durchführen.

Aus einem so erstellten Auftrag können Sie zu einem späteren Zeitpunkt jederzeit eine Anlagenbeschreibung für wiederholte Service- und Wartungsarbeiten erzeugen:

Ablaufbeschreibung[15]: Anlage aus Angebot/Auftrag erstellen
  1. Rufen Sie z.B. über die Startseite die Funktion Neues Angebot oder über das Menü Datei > Neu Strg+N auf (siehe auch Vermeiden von Adress-Duplikaten).

    • Wählen Sie als Projekttyp Ordner für eine Projektakte aus.

    • Geben Sie eine neue Kundenadresse ein und speichern Sie diese mit der Schaltfläche Als Stammadresse speichern ... ...

    • ... oder wählen Sie über den Link Adresse nachschlagen eine vorhandene Adresse aus.

    • Klicken Sie auf OK, um fortzufahren und das Angebot zu erstellen.

  2. Fügen Sie einen Kurztext hinzu und wählen Sie die für die Anlage erforderlichen Komponenten im Bereich Einfügen aus (z.B. Artikel ..., Set/Leistung ... etc.). Verbuchen Sie anschließend das Angebot mit der Funktion Drucken & Verbuchen F9 und stimmen Sie es mit Ihrem Kunden ab.

  3. Kopieren Sie das Angebot nach Fertigstellung in einen Auftrag und verbuchen Sie diesen ebenfalls mit der Funktion Drucken & Verbuchen F9. Nach Auftragsbestätigung des Kunden können die Arbeiten beginnen.

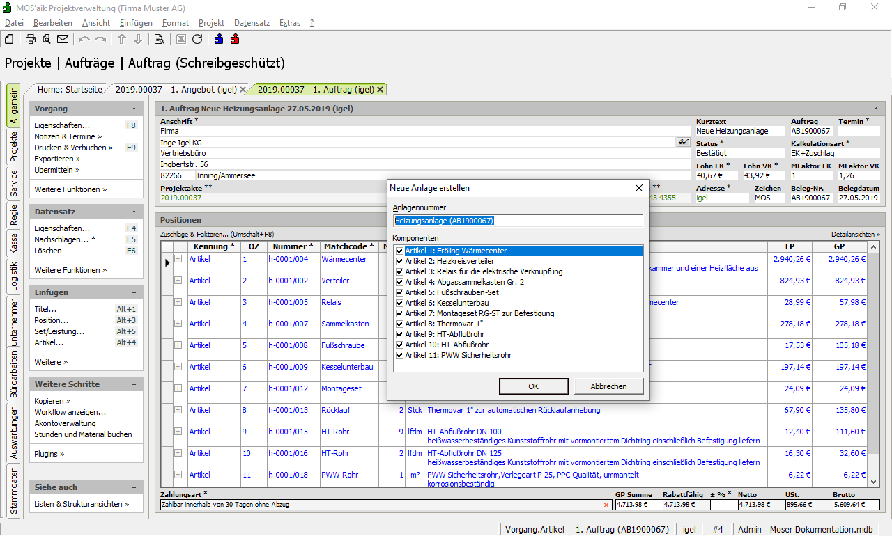
  4. Entscheidet sich der Kunde ggf. zu einem späteren Zeitpunkt für eine regelmäßige Wartung durch Ihren Betrieb, können Sie die Komponenten der Anlage aus dem Auftrag in eine MOS'aik-Anlagenbeschreibung mit der Funktion Vorgang Weitere Funktionen » Anlage zum Auftrag erstellen ...

  5. Aus der Auftragsnummer wird automatisch eine Anlagennummer erzeugt, die auf Wunsch noch individuell geändert werden kann. Im Dialogfenster werden alle Komponenten der Anlage aus dem zugrundeliegenden Auftrag aufgelistet. Wählen Sie diese einzeln oder alle mit Strg+A aus und drücken Sie OK, um die neue Anlagenbeschreibung zu erstellen.

  6. Füllen Sie jetzt weitere Felder in der Anlagen- und Wartungsbeschreibung aus, z.B. die Beschreibung der Anlage, wichtige Anlagenadressen, ein Lagebeschreibung (z.B. 2. OG, Nische im Bad) sowie die technischem Informationen zur Anlage, wie das Baujahr, die Seriennummer, das Fabrikat etc. In weiteren Registerkarten fügen Sie optional noch eine Abbildung (Foto) mit der Funktion Abbildung zuordnen ... oder Spezifikationen (z.B. Leistung) und Anlagendokumente (z.B. Beschreibungen des Herstellers) auf den entsprechenden Registerkarten hinzu.

  7. Die aus dem Auftrag übernommenen Komponenten finden Sie jetzt auf der Registerkarte Komponenten. Sie können selbstverständlich auch noch weitere Komponenten hinzufügen sowie Zusatzinformationen, wie Beschreibung, Baujahr, Seriennummer, Fabrikat etc. eingeben.

  8. Auf der Registerkarte Messwerte können mit der Funktion Nachschlagen F5 Messarten in der Spalte Art der Messung sowie die zugehörigen Sollwerte für die Einstellung der Anlage bei zukünftigen Wartungsdiensten hinterlegt werden. Sollte eine Messung nicht verfügbar sein, können Sie diese über die Funktion Neue Messung erfassen ... spezifizieren.

    Informationen zur Planung von Anlagenwartungsdiensten in der Registerkarte Dienste finden Sie in Abschnitt 4.5.1.3, „Planung von Wartungsdiensten“.^

    Zum Abschluss der Eingaben Speichern Sie die Anlage mit F7 ab.