4.5.1.2. Anlage mit Wartungsvertrag erstellen

Um einen Wartungsvertrag für eine neue Anlage zu erstellen, können Sie diesen auch direkt zusammen mit der Anlagenbeschreibung erstellen.

Ablaufbeschreibung[15]: Anlage mit Wartungsvertrag erstellen
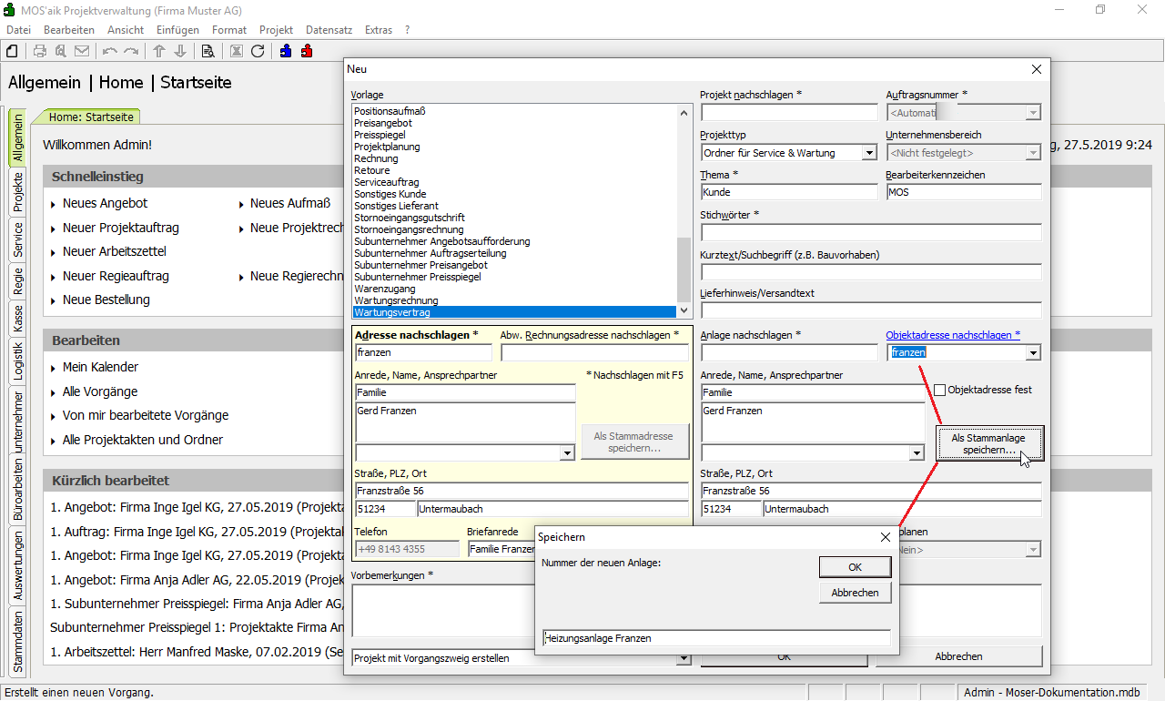
  1. Rufen Sie über das Menü Datei > Neu Strg+N auf und wählen Sie die Vorlage Wartungsvertrag. Geben Sie dann die neue Kundenadresse ein und speichern Sie diese mit der Schaltfläche Als Stammadresse speichern ... oder wählen Sie über den Link Adresse nachschlagen eine vorhandene Adresse aus.

  2. Schlagen Sie jetzt über den Link Objektadresse nachschlagen die Objektadresse (beispielsweise die zuvor ausgewählte Kundenadresse) nach oder geben Sie eine ggf. abweichende Adresse in die entsprechenden Eingabefelder ein. Wählen Sie dann die Schaltfläche Als Stammanlage speichern ... und geben Sie als Anlagennummer z.B. eine Nummer oder einen kurzen Namen (max. 30 Zeichen) der Anlage ein.

    Der Projekttyp muss nicht explizit ausgewählt werden, da dieser nach der Zuordnung der Anlage zur Adresse automatisch auf Ordner für Service & Wartung umgestellt wird! Wählen Sie OK, um fortzufahren und den Wartungsvertrag zu erstellen.

  3. Im Wartungsvertrag können Sie nun weitere Eingaben vornehmen, z.B. den Rechnungstermin, das Rechnungsintervall, ein optionales Ablaufdatum sowie Zahlungsart und Zahlungsmittel 1. Fügen Sie weiterhin im Bereich Positionen die für Ihre Wartungsarbeiten erforderlichen Leistungen und Artikel ein 2. Nach Abschluss Ihrer Eingaben können Sie den Wartungsvertrag mit der Funktion Drucken & Verbuchen F9 drucken 3.

    Um im nachfolgenden Schritt die Anlagenbeschreibung zu bearbeiten, Klicken Sie bei gedrückter Strg-Taste auf den Anlagennamen im Feld Anlage, um das Arbeitsblatt der Anlage zu öffnen 4.

  4. Füllen Sie im Arbeitsblatt der Anlage weitere Felder aus, z.B. die Beschreibung der Anlage, wichtige Anlagenadressen, eine Lagebeschreibung (z.B. Heizungsraum, Keller 2. Tür links) sowie die technischem Informationen zur Anlage, wie das Baujahr, die Seriennummer, das Fabrikat etc. In weiteren Registerkarten fügen Sie optional noch eine Abbildung (Foto) mit der Funktion Abbildung zuordnen ... oder Spezifikationen (z.B. Leistung) und Anlagendokumente (z.B. Beschreibungen des Herstellers) auf den entsprechenden Registerkarten hinzu.

  5. Auf der Registerkarte Komponenten wählen Sie jetzt die Komponenten der Anlage durch Nachschlagen der entsprechenden Artikel aus und Übernehmen diese anschließend.

  6. Geben Sie in der Spalte Menge die entsprechenden Mengenangaben der verwendeten Komponenten ein und fügen Sie ggf. Zusatzinformationen, wie Beschreibung, Baujahr, Seriennummer, Fabrikat etc. in weiteren Spalten zu.

  7. Auf der Registerkarte Messwerte können mit der Funktion Nachschlagen F5 Messarten in der Spalte Art der Messung sowie die zugehörigen Sollwerte für die Einstellung der Anlage bei zukünftigen Wartungsdiensten hinterlegen. Sollte eine Messung nicht verfügbar sein, können Sie diese über die Funktion Neue Messung erfassen ... spezifizieren und anschließend hier zufügen.

    Informationen zur Planung von Anlagenwartungsdiensten in der Registerkarte Dienste finden Sie in Abschnitt 4.5.1.3, „Planung von Wartungsdiensten“.

    Zum Abschluss der Eingaben Speichern Sie die Anlage mit F7 ab.