4.5.3. Suchassistent

Verwendung des Suchassistenten im ecoDMS-Zusatzmodul.

Im Arbeitsblatt Module | DMS | Allgemeine Suche kann über die Funktion Suchassistent F9 von der Volltextsuche auf den Suchassistenten umgeschaltet werden. Über den Suchassistenten können komplexe Filter anhand von Feldern (z.B. Klassifizierungsattributen, Dokumentenarten), Operatoren und gesuchten Werten oder Texten definiert werden.

Ablaufbeschreibung[80]: Suchassistent
  1. Im Arbeitsblatt Module | DMS | Allgemeine Suche öffnen Sie den Eingabebereich für die Definition von Suchfiltern.

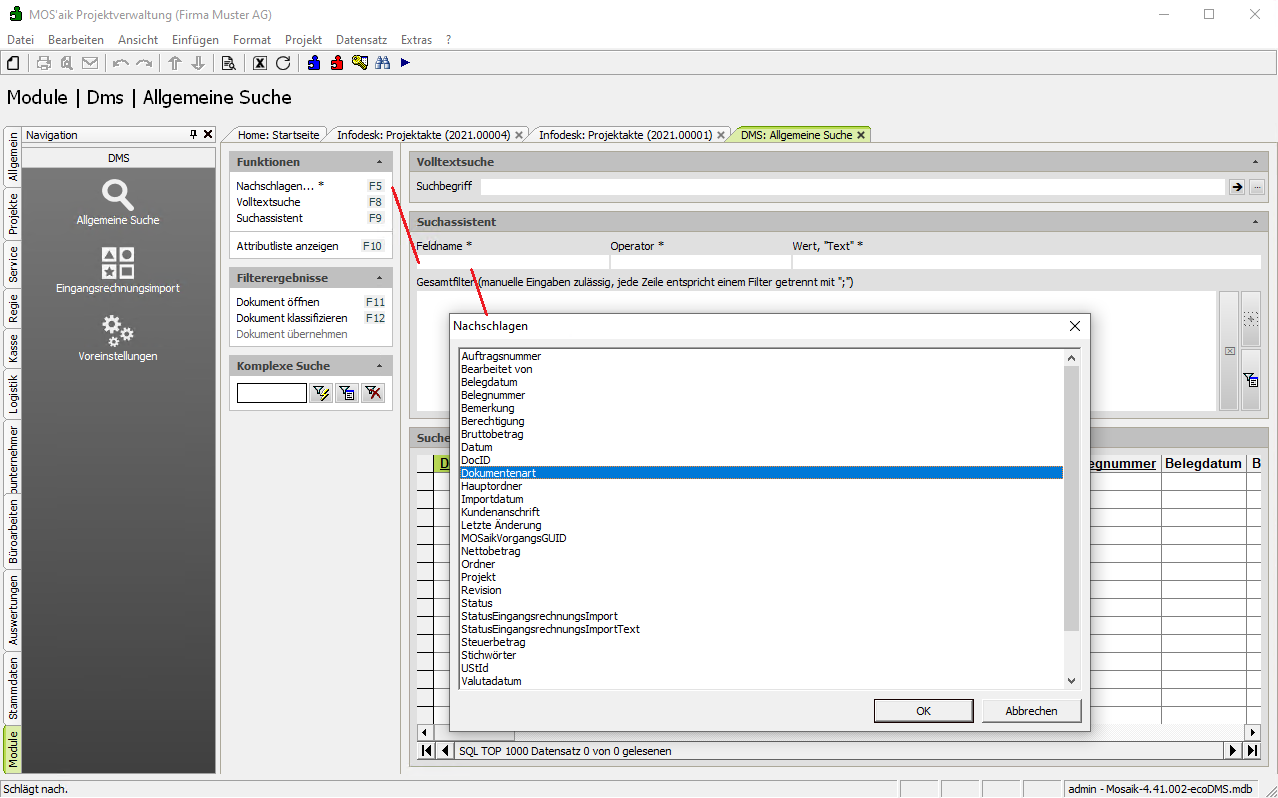
  2. Klicken Sie in das Feld Feldname * und rufen Sie die Funktion Nachschlagen... F5 auf, um eine Liste der verfügbaren Attribute zu erhalten.

    Im Beispiel wird das Attribut Dokumentenart ausgewählt und mit OK bestätigt.

  3. Klicken Sie in das Feld Operator * und rufen Sie die Funktion Nachschlagen... F5 auf, um eine Liste der verfügbaren Operatoren zu erhalten.

    Im Beispiel wird ist gleich ausgewählt und mit OK bestätigt.

  4. Klicken Sie in das Feld Wert, Text * und rufen Sie die Funktion Nachschlagen... F5 auf, um eine Liste der verfügbaren Werte zu erhalten.

    Im Beispiel wird Rechnung ausgewählt und mit OK bestätigt.

  5. Fügen Sie auf dieselbe Weise ggf. weitere Filter hinzu (z.B. Auftragsnummer=AB2100003).

    Sämtliche Filter werden im Feld Gesamtfilter angezeigt und können hier kopiert, bearbeitet oder gelöscht werden.

    Führen Sie den Suchassistent anschließend mit der Funktion Suchassistent F9 aus.

  6. Beachten Sie, dass im Feld Gesamtfilter alle Filter zeilenweise mit einem Semikolon ; abgeschlossen werden.

    Über Schaltflächen am rechten Rand können die Filter außerdem gelöscht, gespeichert und gespeicherte Filter abgerufen werden.