4.4. Archivzugriff über die MOS'aik-Akten

In diesem Abschnitt öffnen Sie die Projekt-, Kunden- oder Lieferantenakte zu einem bestehenden Vorgang und öffnen darin archivierte Dokumente:

Ablaufbeschreibung[80]: Archivzugriff aus der Akte
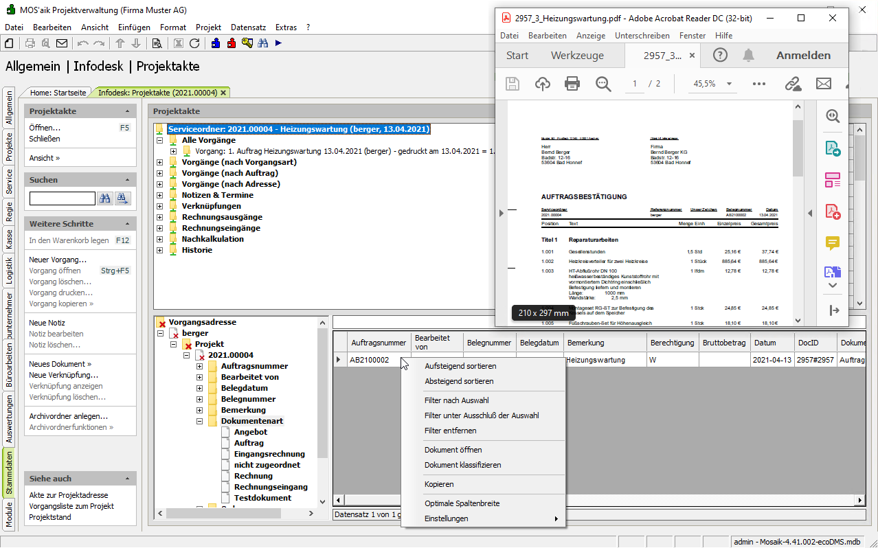
  1. Im unteren Bereich der Projektakte erhalten Sie Zugang zum ecoDMS-Projektarchiv 1.

    Der Vorgang (hier: Auftrag) wird mit seinen Klassifizierungsattributen sowie der zugeordneten Dokumentenart aufgeführt 2.

    Mit einem Doppelklick auf den Zeilenmarker 3 wird das archivierte Dokument mit der damit verknüpften Standardanwendung geöffnet 4 (hier: Adobe Reader).

  2. Alternativ kann das archivierte Dokument auch über das Kontextmenü Dokument öffnen geöffnet werden.