4.3. Archivierung über die MOS'aik-Akten

In den MOS'aik Projekt-, Kunden- und Lieferantenakten können Dokumente einfach per Drag & Drop im ecoDMS archiviert werden.

In diesem Ablaufbeispiel öffnen Sie die Projektakte zu einem bestehenden Vorgang und archivieren zusätzliche Dokumente:

Legen Sie in diesem Zusammenhang noch zusätzliche Dokumentenarten für weitere im Betrieb anfallenden Dokumente an (siehe Abschnitt 3.1.2.1, „Dokumentenarten“), um diese bei manueller Archivierung ebenfalls einem sinnvollen Typ zuzuordnen (siehe Abschnitt 4.3, „Archivierung über die MOS'aik-Akten“). Auf diese Weise wird es Ihnen noch leichter fallen alle Dokumente bei der Suche (siehe Abschnitt 4.5, „Archivsuche“) schnell zu finden.

Beispiele:

  • Bild, Skizze, Foto, CAD, ...

  • Empfangener Brief, Gesendeter Brief, Mahnung, Reklamation, ...

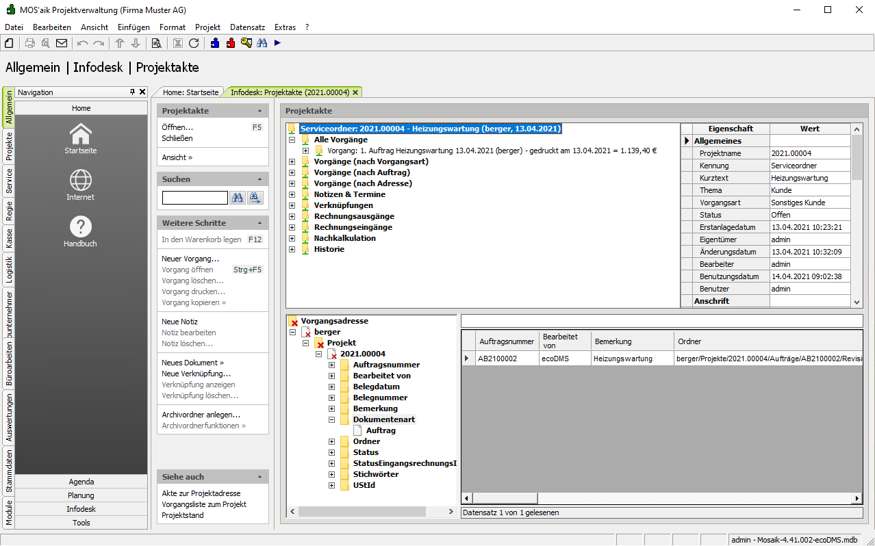
Ablaufbeschreibung[80]: Archivierung aus der Akte
  1. Öffnen Sie z.B. eine Projektakte.

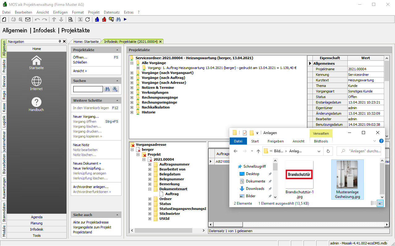
  2. Öffnen Sie den Microsoft Windows Explorer® (z.B. Win+E), navigieren Sie darin zu einem gewünschten Quellordner mit den gewünschten Dokumenten oder Bildern.

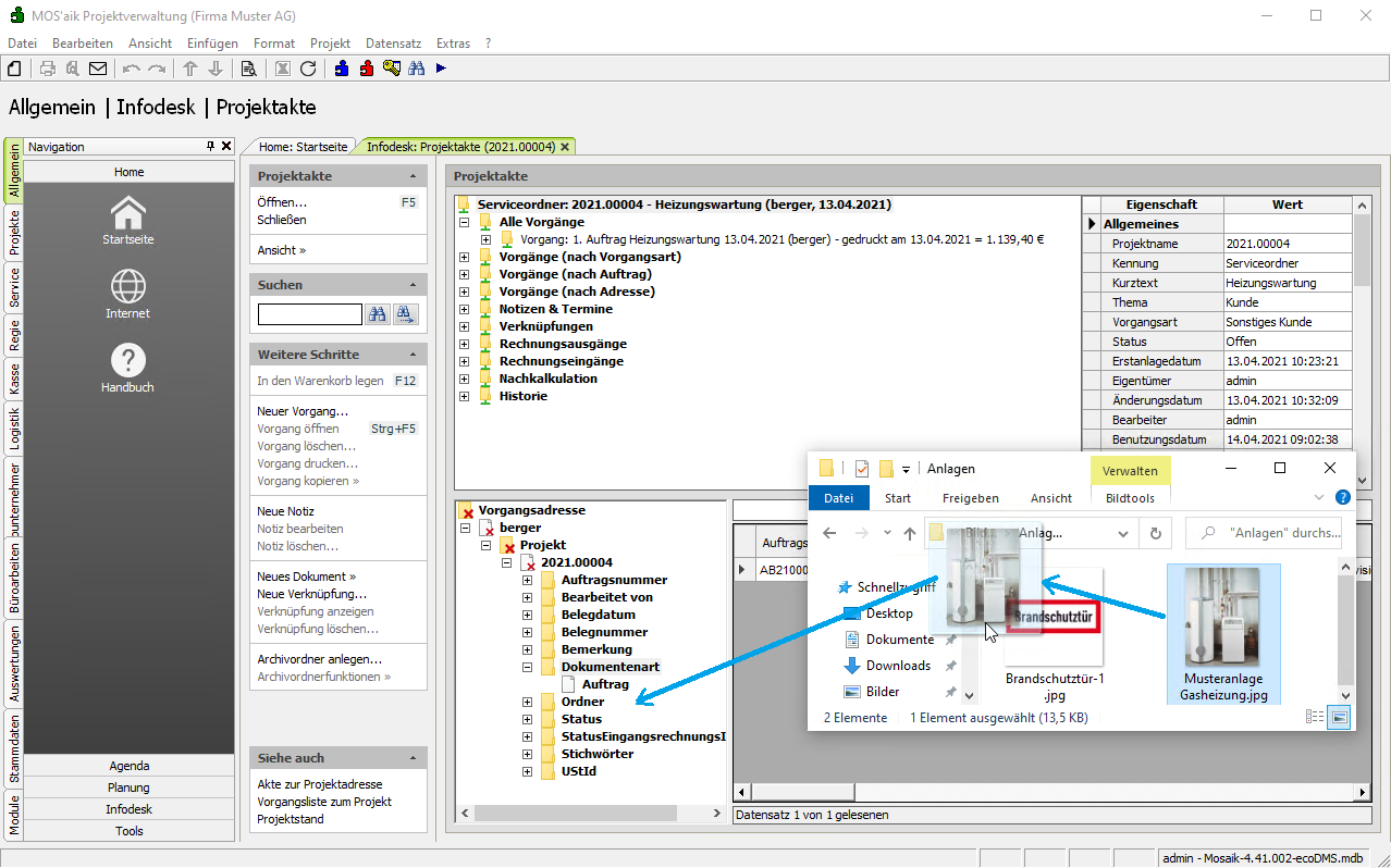
  3. Ziehen Sie ein Dokument oder Bild (hier: Anlagenbild) aus dem Windows Explorer® auf ein beliebiges Attribut im Such-/Klassifizierungsbaum (z.B. Ordner) um dieses im Projektordner zu archivieren.

  4. Das archivierte Dokument wird der Dokumentenliste zugefügt.

    • Das Feld Bemerkung wird dabei mit dem Kurztext des Projekts belegt und falls dieser leer ist mit dem Dateinamen des archivierten Objekts.

    Falls Sie bei der Benutzereinrichtung das Merkmal DMS.OpenClassify festgelegt haben, erfolgt zusätzlich eine Rückfrage für eine manuelle Klassifizierung.

  5. Wenn Sie die Rückfrage zur manuellen Klassifizierung mit Ja beantworten, wird ein Klassifizierungsdialog geöffnet.

    Geben Sie hier z.B. im Feld Stichwörter zusätzliche Schlagworte für die spätere Suche ein (hier: Anlagenbild Gasheizung), speichern Sie die Änderung mit F7 ab und schließen Sie das Arbeitsblatt.

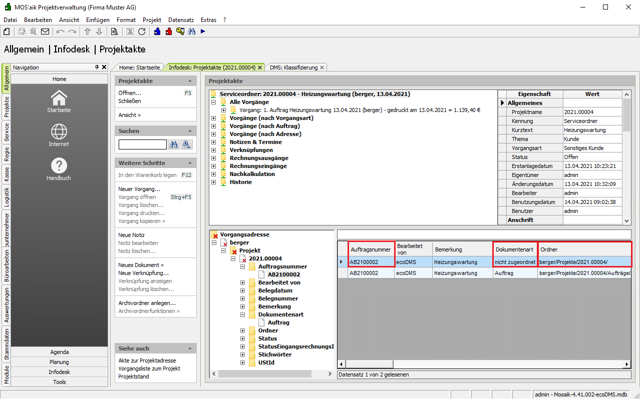
  6. Ziehen Sie nun ein weiteres Dokument (hier: AGB) aus dem Windows Explorer® auf den Wert (hier: AB2100002) des Attributs Auftragsnummer im Such-/Klassifizierungsbaum um dieses im Projektordner zu archivieren und bei der Klassifizierung die Auftragsnummer unmittelbar zuzuordnen.

  7. Das archivierte Dokument erhält damit die gewünschte Auftragsnummer, wird im Projektordner abgelegt und erhält einen Dokumententyp "Nicht zugeordnet".

    Mit einem Rechtsklick auf die Tabellenzeile kann das Dokument über das Kontextmenü Dokument klassifizieren erneut klassifiziert und damit weitere Informationen zugefügt oder vorhandene geändert werden.

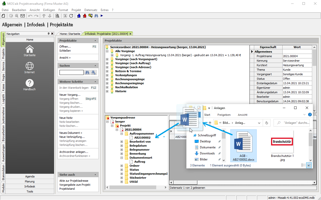
  8. Sie können ein Dokument auch sofort mit einer gewünschten Dokumentenart archivieren und die Datei einfach auf diesen Wert ziehen (hier z.B. Auftrag).

    Ist die gewünschte Dokumentenart jedoch noch nicht im Projekt verfügbar, kann diese wie folgt eingeblendet werden:

    1. Entfernen Sie im Kontextmenü Rechtsklick das Häkchen vor Nur passende Attributwerte.

    2. Schließen und Öffnen Sie das Attribut Dokumentenart durch zweimaliges Klicken auf - und dann +.

    3. Archivieren Sie ein Bild aus dem Windows Explorer® direkt mit der nun aufgeführten Dokumentenart Bild.