11.4. Druckausgaben speichern

Versionsgeschichte
Version 4.42.100 18.11.2021 MZ
Anpassungen zur dreiwertigen Spalte "Archivierung" (TFS-34505)
Version 4.41.000 19.12.2019 MZ
erweitert (TFS-11451)
Version 3.35.003 30.10.2017 MZ
erweitert (DB3714,DB3715)

Druckausgaben von Vorgängen der MOS'aik-Projektverwaltung können beim Buchen bzw. buchenden Druck als PDF-Datei automatisch in der MOS'aik-Dateiablage gespeichert werden.

Das MOS'aik-Systemmodul Belegarchivierung muss dazu lizenziert werden.

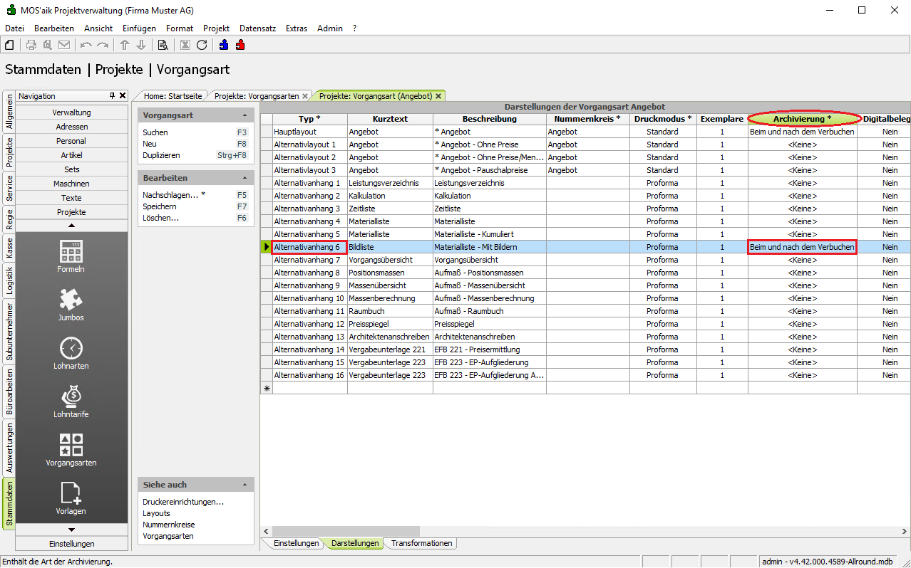
Stammdaten | Projekte | Vorgangsart (Darstellungen)

     

Vorgangsdruck als PDF speichern

Abbildung 11.6. Archivierung pro Vorgangsart

 

Pro Vorgangsart wird in der Tabelle für die jeweiligen Haupt- und Alternativ-Layouts in der Spalte Archivierung eingestellt, ob und bei welchem Druck ein PDF-Dokument erstellt und im Dateiablageordner gespeichert werden soll.

Die Speicherung des Dokuments erfolgt standardmäßig unter dem Kurznamen der betreffenden Adresse.

   
eDocPrintPro einrichten
 

Vor der Speicherung in der MOS'aik-Dateiablage wird das PDF-Dokument in dem Ordner zwischengespeichert, der in den Druckereinstellungen des Druckers eDocPrintPro als Zielordner festgelegt wurde.

Abhängig von der Leistung Ihres Arbeitsplatzsystems fällt vom buchenden Druck eines Vorgangs bis zur Fertigstellung des PDF-Dokuments eine gewisse Rechenzeit an. Falls die voreingestellte Wartezeit von 15 Sekunden für die Druckausgabe des PDF-Dokuments bzw. bis zur Fertigstellung auf Ihrem System nicht ausreicht, können Sie die Wartezeit für den Drucker eDocPrintPro unter Datei > Druckereinrichtung ändern (siehe PDF Dokumente einrichten und erstellen).

     

Anhänge speichern

 
 

Sie können beim Druck eines Vorgangs (z.B. eines Angebots), neben dem Vorgang selbst auch Anhänge im Dateiablageordner speichern:

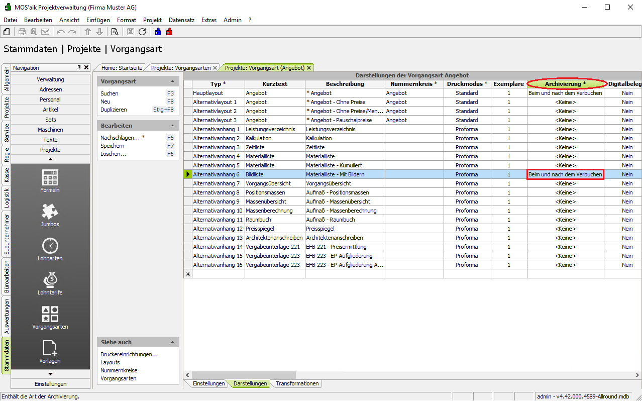
  • Stellen Sie dazu für die jeweilige Vorgangsart auf der Registerkarte Darstellungen den gewünschten Alternativanhang (Spalte Typ) die Spalte Archivierung auf Beim Verbuchen oder Beim und nach dem Verbuchen.

Abbildung 11.7. "Materialliste - Mit Bildern"

     

Beispiel: Druckspeicherung "Materialliste - Mit Bildern" für ein Angebot

Abbildung 11.8. Layouts

Abbildung 11.9. Druckausgabe

 
  1. Aktivieren Sie die Archivierung für den Alternativanhang 6 - "Materialliste - Mit Bildern" der Vorgangsart Angebot und Speichern (F7) Sie die Änderung ab.

  2. Erstellen oder öffnen Sie einen Angebotsvorgang (mit hinterlegten Bildern, z.B. ) und wählen Sie beim Drucken folgende Einstellungen:

    Beim Drucken wird nun das Angebot und die Bildliste in der MOS'aik-Dateiablage gespeichert.

     
     
Stammdaten | Einstellungen | Firmenstammdaten
(Erweiterte Ordnerstruktur)
 
   
 

Die Speicherung von Vorgängen und Buchungsbelegen erfolgt standardmäßig in einer erweiterten Ordnerstruktur. Diese kann im Rahmen der Einrichtung für die Dateiablage (siehe Abschnitt 5.3.1, „Firmenstammdaten“) auf der Registerkarte Dateiablage & Archiv im Arbeitsblatt der Firmenstammdaten individuell eingestellt werden:

  1. Ordner Adressen: {Nz(Ref?.Key, "Sonstige")} (Standardeinstellung)

  2. Ordner Projekte: {Nz(Ref.Address?.Key, "Sonstige")}/Projekte/{Ref.Key} (Standardeinstellung)

  3. Ordner Vorgänge: {Nz(Ref.Address?.Key, "Sonstige")}/Projekte/{Ref.Project.Key}/{Ref.Category?.Group}/{IIf(Ref.Category?.IsClassificationSupplier, Nz(Ref.ForeignVoucherNumber, Ref.VoucherNumber), Ref.VoucherNumber)}/Revision {Format(Ref.Revision, "000")} (Standardeinstellung für Neuinstallationen)

    Diese Voreinstellung sollte gewählt werden, wenn keine Kompatibilität erforderlich ist oder Sie das Modul erstmals einsetzen. In älteren Installationen wurde der Pfad mit der Einstellung {Ref.Address?.Key}/{Ref.Category?.Group}/PDF erzeugt. Diese Einstellung gilt weiterhin, wenn der Pfad leer ist oder dieser entsprechend eingestellt wird.

  4. Ordner Buchungen: {Nz(Ref.Address?.Key, "Sonstige")}/{Ref.BookTemplate?.Group}/{Nz(Ref.ForeignVoucherNumber, Ref.VoucherNumber)} (Standardeinstellung)

Die für die Speicherung erforderlichen Verzeichnisse der Ordnerstruktur werden automatisch angelegt.

Abbildung 11.10. Ordnerstruktur der Dateiablage

     

Ordnervorlagen

 
 

Bei der Anlage einer neuen Ordnerstruktur eines Vorgangsprojekts, können optionale Ordnervorlagen verwendet werden, um individuelle Verzeichnisstrukturen unterhalb des Adressordners in der Dateiablage automatisch anzulegen. Dazu können im Basisordner der Dateiablage (siehe Kapitel 11, MOS'aik-Dateiablageordner) Vorlageordner mit den folgenden Namen angelegt werden:

  • Standard Kunde

  • Standard Interessent

  • Standard Lieferant

  • Standard

Diese Ordner werden, abhängig vom Adresstyp des Vorgangs (Kunde, Interessent, Lieferant) automatisch in den Zielordner des Vorgangsdrucks kopiert. Falls kein entsprechender Ordner gefunden wird, wird der Ordner Standard verwendet; ist auch dieser nicht vorhanden, wird keine Ordnervorlage verwendet.

 
     
Vorgang stornieren  
 

Bei der Stornierung des Vorgangs bleibt das zugehörige PDF-Dokument im Dateiablageordner erhalten.

 
     

Weitere Einstellmöglichkeiten sind im Themenbereich Systemrichtlinien beschrieben.